Inhaltsverzeichnis
    Hinweis: Je nachdem, welche Edition Sie gebucht haben, ist die Anzahl der manuellen Workflow-Ereignisse bzw. der erstellbaren Ereignisse möglicherweise beschränkt. Die JTL-Editionen im Überblick

    Workflow: Mahnungen

    Ihre Aufgabe/Ausgangslage

    Sie möchten per Workflow automatisiert in einem bestimmten Intervall Rechnungen überprüfen und Mahnungen für unbezahlte Rechnungen versenden.

    Voraussetzungen

    Allgemeines

    Hinweis: Falls Sie, wie im folgenden Szenario-Beispiel, keinen Workflow zur erneuten Überprüfung integrieren, werden Mahnungen, die zum Zeitpunkt der Überprüfung nicht den Bedingungen des Workflows entsprechen, auch später nicht erneut überprüft.

    In diesem Beispiel besteht unser Workflow aus drei Workflows die aufeinander einwirken.

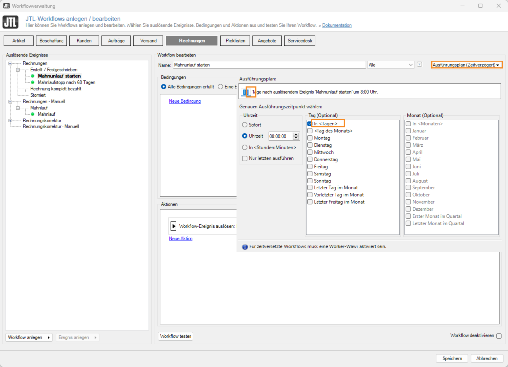
    Workflow: Mahnlauf starten

    In diesem Workflow wird der Mahnlauf gestartet. Das bedeutet, dass die unbezahlten Rechnungen überprüft werden und wenn eine Rechnung nicht gezahlt wurde, wird der Workflow Mahnlauf ausgeführt.

    Workflow erstellen

    1. Öffnen Sie in JTL-Wawi die Workflow-Verwaltung über das Menü Admin > JTL-Workflows. Wählen Sie dann in der Ereignisbereichsleiste das Ereignis Rechnungen.
    2. Markieren Sie im Fensterbereich der auslösenden Ereignisse den Eintrag Rechnungen > Erstellt / Festgeschrieben und klicken anschließend auf den die Schaltfläche Workflow anlegen.
    3. Wählen Sie nach Möglichkeit einen prägnanten, erklärenden Namen für Ihren Workflow, der auch die gewünschte Aktion miteinbezieht.

    Ausführungsplan festlegen

    Über den Ausführungsplan legen Sie fest, in welchem Intervall, Stichtag etc. die Mahnungen verschickt werden.

    1. Klicken Sie auf das Pfeilsymbol in der Schaltfläche Ausführungsplan.
    2. Wählen Sie aus, wann der Workflow ausgeführt werden soll. In unserem Fall möchten wir, dass die Mahnungen immer nach 11 Tagen um 8:00 Uhr geprüft und verschickt werden.

    Bedingung erstellen

    1. Klicken Sie im Fensterbereich Bedingungen auf Neue Bedingung.
    2. Klicken Sie auf das linke Dropdown-Menü und wählen Sie  Rechnungen > Mahnstopp.
    3. Wählen Sie im mittleren Dropdown-Menü Gleich.
    4. Wählen Sie im rechten Dropdown-Menü Falsch.

    Aktion erstellen

    1. Klicken Sie auf Neue Aktion. Die Aktion wird angelegt.
    2. Wählen Sie über das Dropdown-Menü die Option Workflow-Ereignis auslösen.
    3. Wählen Sie im Dropdown-Menü bei Bezugsobjekt den Pfad Rechnungen > Bezugsobjekt.
    4. Wählen Sie im Dropdown-Menü bei Ereignis den Mahnlauf.

    Workflow: Mahnlaufstopp nach 60 Tagen

    Damit die Mahnungen nicht in einer Endlosschleife weiterlaufen, wird in diesem Workflow, wenn nach 60 Tagen noch keine Zahlung eingegangen ist, eine E-Mail des Auftrages an uns selbst gesendet, um entsprechend zu reagieren.

    Workflow erstellen

    1. Öffnen Sie in JTL-Wawi die Workflow-Verwaltung über das Menü Admin > JTL-Workflows. Wählen Sie dann in der Ereignisbereichsleiste das Ereignis Rechnungen.
    2. Markieren Sie im Fensterbereich der auslösenden Ereignisse den Eintrag Rechnungen > Erstellt / Festgeschrieben und klicken anschließend auf den die Schaltfläche Workflow anlegen.
    3. Wählen Sie nach Möglichkeit einen prägnanten, erklärenden Namen für Ihren Workflow, der auch die gewünschte Aktion miteinbezieht.

    Ausführungsplan festlegen

    Über den Ausführungsplan legen Sie fest, in welchem Intervall, Stichtag etc. die Mahnungen verschickt werden.

    1. Klicken Sie auf das Pfeilsymbol in der Schaltfläche Ausführungsplan.
    2. Wählen Sie aus, wann der Workflow ausgeführt werden soll. In unserem Fall möchten wir, dass der Mahnstopp nach 60 Tagen um 8:00 Uhr geprüft und und eine E-Mail an uns verschickt wird.

    Bedingung erstellen

    1. Klicken Sie im Fensterbereich Bedingungen auf Neue Bedingung.
    2. Klicken Sie auf das linke Dropdown-Menü und wählen Sie  Rechnungen > Mahnstopp.
    3. Wählen Sie im mittleren Dropdown-Menü Gleich.
    4. Wählen Sie im rechten Dropdown-Menü Falsch.

    Aktionen erstellen

    Aktion 1

    1. Klicken Sie auf Neue Aktion. Die Aktion wird angelegt.
    2. Wählen Sie über das Dropdown-Menü die Option Werte setzen.
    3. Wählen Sie bei Variable: im Dropdown-Menü Rechnungen > Mahnstopp.
    4. Wählen Sie bei Wert: im Dropdown-Menü Wahr.

    Aktion 2

    1. Klicken Sie auf Neue Aktion. Die Aktion wird angelegt.
    2. Wählen Sie über das Dropdown-Menü die Option E-Mail senden.
    3. Tragen Sie bei Empfänger:  die gewünschte E-Mail-Adresse ein, an die die Information versendet wird.
    4. Tragen Sie bei Betreff: z.B. Mahnung {{ Vorgang.Rechnungsnummer }} ein.
    5. Tragen Sie bei Text: z. B. Rechnung wurde nach 60 Tagen noch nicht bezahlt. {{ Vorgang.Rechnungsnummer }} ein.

    Workflow Mahnlauf

    In diesem Workflow wird eine Mahnung via E-Mail an den Kunden gesendet und eine Information an sich selbst.

    Workflow erstellen

    1. Öffnen Sie in JTL-Wawi die Workflow-Verwaltung über das Menü Admin > JTL-Workflows. Wählen Sie dann in der Ereignisbereichsleiste das Ereignis Rechnungen.
    2. Markieren Sie im Fensterbereich der auslösenden Ereignisse den Eintrag Rechnungen > Erstellt / Festgeschrieben und klicken anschließend auf den die Schaltfläche Workflow anlegen.
    3. Wählen Sie nach Möglichkeit einen prägnanten, erklärenden Namen für Ihren Workflow, der auch die gewünschte Aktion miteinbezieht.

    Ausführungsplan festlegen

    1. Klicken Sie auf das Pfeilsymbol in der Schaltfläche Ausführungsplan.
    2. Wählen Sie aus, wann der Workflow ausgeführt werden soll. In unserem Fall möchten wir, dass der Mahnlauf nach 3 Tagen um 8:00 Uhr geprüft und eine Mahnung per E-Mail an den Kunden sendet.

    Bedingung erstellen

    1. Klicken Sie im Fensterbereich Bedingungen auf Neue Bedingung.
    2. Klicken Sie auf das linke Dropdown-Menü und wählen Sie  Rechnungen > Mahnstopp.
    3. Wählen Sie im mittleren Dropdown-Menü Gleich.
    4. Wählen Sie im rechten Dropdown-Menü Falsch.

    Aktion erstellen

    Aktion 1

    1. Klicken Sie auf Neue Aktion. Die Aktion wird angelegt.
    2. Wählen Sie über das Dropdown-Menü die Option Mahnung erstellen.
    3. Wählen Sie bei Ausgabetyp: im Dropdown-Menü E-Mail.

    Aktion 2

    1. Klicken Sie auf Neue Aktion. Die Aktion wird angelegt.
    2. Wählen Sie über das Dropdown-Menü die Option Workflow-Ereignis auslösen.
    3. Wählen Sie bei Ereignis: im Dropdown-Menü Mahnlauf.
    4. Wählen Sie bei Bezugsobjekt: den Pfad Rechnungen > Bezugsobjekt.

    Workflow testen & speichern

    Das abschließende Fenster Ihres eingerichteten Workflows sieht nun folgendermaßen aus:

    Über die Schaltfläche Workflow testen können und sollten Sie nun Ihre Einstellungen anhand eines Testobjekts überprüfen. Nähere Infos hierzu erhalten Sie im Abschnitt Den Workflow testen in unserer Dokumentation zur Workflow-Verwaltung.

    Mit einem Klick auf die Schaltfläche Speichern, sichern Sie Ihren Workflow und schließen die Workflow-Verwaltung. Der Workflow ist nun aktiv und bereit für das erste Ereignis.

    Hinweis: Nach der Einrichtung eines Workflows empfehlen wir Ihnen, das Ereignis einmal manuell auszulösen, um zu sehen, ob der Workflow korrekt funktioniert. Sie erkennen anhand der Statusmeldungen von Windows, ob ein Workflow in die Workflowqueue hinzugefügt wurde.