Inhaltsverzeichnis
    Hinweis: Je nachdem, welche Edition Sie gebucht haben, ist die Anzahl der manuellen Workflow-Ereignisse bzw. der erstellbaren Ereignisse möglicherweise beschränkt. Die JTL-Editionen im Überblick

    Workflow: Ortsnamen prüfen und zurückhalten

    Die Idee und Grundlage dieses Beispiels hat unser JTL-Forum User Gnarx geliefert. Vielen Dank dafür!

    In unseren Workflow-Tutorials zeigen wir Ihnen Schritt für Schritt, welche Einstellungen Sie in JTL-Wawi vornehmen müssen, um definierte Arbeitsabläufe zielgerichtet in einem Workflow zu automatisieren. Ausgesuchte, praxisnahe Beispiele helfen Ihnen dabei, die Einrichtung der Workflows nachzuvollziehen und nachzustellen. Möglicherweise können oder wollen Sie den ein oder anderen Workflow in ähnlicher Form auch für Ihr Tagesgeschäft unmittelbar einsetzen. Mithilfe unseres Video-Tutorials können Sie sich die Einrichtungsschritte nochmals vor Augen führen. Grundlegende Erläuterungen zu den jeweiligen Eingabefeldern und Funktionsmöglichkeiten erhalten Sie in unserer Dokumentation: Zur Workflow-Verwaltung.

    Ihre Aufgabe/Ausgangslage

    Aufträge können Angaben enthalten, die vom Versanddienstleister abgelehnt werden, z. B. „OT Ortsteil“. Dieser Workflow soll dazu dienen, diese Angaben automatisch zu erkennen und den Auftrag zurückzuhalten.

    Unser Workflow setzt sich aus zwei Teilen zusammen, der Bedingung, dass ein Lieferschein erstellt wurde und der Aktion, dass der Lieferschein gedruckt wird und ein Historieneintrag geschrieben wird.

    Hinweis: Beachten Sie, dass es notwendig ist, beide Workflows anzulegen, da ein Workflow vom anderen abhängig ist.

    Workflow 1

    Schritt 1: Workflow 1 anlegen

    1. Öffnen Sie in JTL-Wawi die Workflowverwaltung über das Menü Admin > JTL-Workflows. Wählen Sie dann in der Ereignisbereichsleiste das Ereignis Aufträge.
    2. Markieren Sie im Bereich Auslösende Ereignisse den Eintrag Auftrag > Erstellt und klicken anschließend die Schaltfläche Workflow anlegen.
    3. Geben Sie dem Workflow einen Namen. Wählen Sie nach Möglichkeit einen prägnanten, erklärenden Namen, der auch die gewünschte Aktion miteinbezieht. Wir benennen den Eintrag in „Ortsteil_entfernen“.
    4. Aktivieren Sie im Dropdown-Menü bei den Anwendungen nur JTL-Wawi aus. Damit der Workflow nur innerhalb von JTL-Wawi auslöst.
    5. Wählen Sie bei Ausführungsplan im Dropdown-Menü „Sofort“ aus.

    Schritt 2: Bedingung einrichten

    1. Klicken im Bereich Bedingungen auf Neue Bedingung.
    2. Wählen Sie im linken Dropdown-Menü in der Baumstruktur Auftrag > Lieferung > Lieferadresse > Ort.
    3. Wählen Sie im mittleren Dropdown-Menü RegEx.
    4. Tragen Sie im rechten Eingabefeld den Ausdruck bOTb ein. Damit wird nach dem Wort OT gesucht.

    Schritt 3: Aktion einrichten

    1. Klicken im Bereich Aktionen auf Neue Aktion.
    2. Wählen Sie im Dropdown-Menü Werte setzen. Anschließend erscheinen neue Felder in Ihrer Aktion.
    3. Wählen Sie bei Variable im Dropdown-Menü in der Baumstruktur Auftrag > Lieferung > Lieferadresse > Ort.
    4. Kopieren Sie bei Wert in das Eingabefeld das folgende Code Snippet auf dieser Guide-Seite.
    <<{{Vorgang.Lieferung.Lieferadresse.Ort | Replace: '( )(O)(T),","}}

    Ihr erster Workflow sollte nun wie folgt aussehen.

    Speichern Sie anschließend Ihren Workflow.

    Workflow 2

    Beim zweiten Workflow müssen Sie, vor der Erstellung des Workflows, noch weitere Einstellungen in JTL-Wawi treffen.

    Schritt 1: Auftragsfarben zuweisen

    1. Öffnen Sie über das Menü Verkauf > Auftragsfarben das Dialogfenster Auftragsfarben anlegen.
    2. Wählen Sie im Bereich Alle Farben eine Farbe aus für unser Beispiel nehmen wir die Farbe Rot.
    3. Tragen Sie im Bereich Einstellungen bei Bedeutung in das Eingabefeld „Auftrag zurückhalten“ ein.
    4. Klicken Sie auf die Schaltfläche Speichern.

    Schritt 2: Anlegen von Rückhaltegrund

    1. Öffnen Sie über das Menü Versand> Rückhaltegründe das Dialogfenster Rückhaltegründe anlegen und bearbeiten.
    2. Klicken Sie auf die Schaltfläche Anlegen um einen neuen Rückhaltegrund anzulegen.
    3. Doppelklicken Sie bei Bezeichnung auf „Neuer Rückhaltegrund“ und tragen Sie „Postleitzahl falsch“ ein.
    4. Klicken Sie auf die Schaltfläche Speichern.

    Sie haben nun die Voraussetzungen für Ihren zweiten Workflow abgeschlossen.

    Schritt 3: Workflow 2 anlegen

    1. Öffnen Sie in JTL-Wawi die Workflowverwaltung über das Menü Admin > JTL-Workflows. Wählen Sie dann in der Ereignisbereichsleiste das Ereignis Aufträge.
    2. Markieren Sie im Bereich Auslösende Ereignisse den Eintrag Auftrag > Erstellt und klicken anschließend die Schaltfläche Workflow anlegen.
    3. Geben Sie dem Workflow einen Namen. Wählen Sie nach Möglichkeit einen prägnanten, erklärenden Namen, der auch die gewünschte Aktion miteinbezieht. Wir benennen den Eintrag in „Rückhaltegrund“.
    4. Aktivieren Sie im Dropdown-Menü bei den Anwendungen nur JTL-Wawi aus. Damit der Workflow nur innerhalb von JTL-Wawi auslöst.
    5. Wählen Sie bei Ausführungsplan im Dropdown-Menü eine Uhrzeit aus, damit der Workflow Zeitverzögert stattfindet.

    Schritt 4: Bedingung einrichten

    1. Klicken im Bereich Bedingungen auf Neue Bedingung.
    2. Wählen Sie im linken Dropdown-Menü die Schaltfläche Erweiterte Eigenschaften verwalten. Es öffnet sich das Dialogfenster Erweiterte-Eigenschaften bearbeiten.
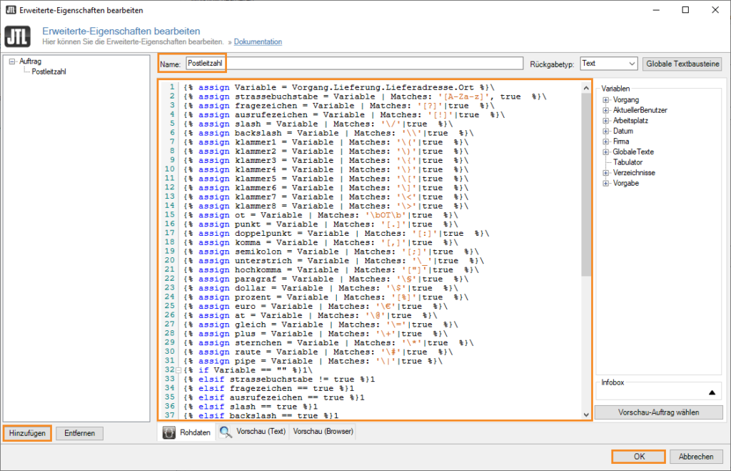
    3. Klicken Sie auf die Schaltfläche Hinzufügen um eine neue Erweiterte Eigenschaft zu erstellen.
    4. Geben Sie Ihrer neuen Erweiterten Eigenschaft den Namen „Postleitzahl„.
    5. Kopieren Sie das folgende Code Snippet von der Guide-Seite und fügen Sie es in den Arbeitsbereich des Dialogfensters ein.
    6. Klicken Sie auf die Schaltfläche OK um die neue Eigenschaft zu speichern.
    {% assign Variable = Vorgang.Lieferung.Lieferadresse.Ort %}\
    {% assign strassebuchstabe = Variable | Matches: '[A-Za-z]', true  %}\
    {% assign fragezeichen = Variable | Matches: '[?]'|true  %}\
    {% assign ausrufezeichen = Variable | Matches: '[!]'|true  %}\
    {% assign slash = Variable | Matches: '\/'|true  %}\
    {% assign backslash = Variable | Matches: '\\'|true  %}\
    {% assign klammer1 = Variable | Matches: '\('|true  %}\
    {% assign klammer2 = Variable | Matches: '\)'|true  %}\
    {% assign klammer3 = Variable | Matches: '\{'|true  %}\
    {% assign klammer4 = Variable | Matches: '\}'|true  %}\
    {% assign klammer5 = Variable | Matches: '\['|true  %}\
    {% assign klammer6 = Variable | Matches: '\]'|true  %}\
    {% assign klammer7 = Variable | Matches: '\<'|true  %}\
    {% assign klammer8 = Variable | Matches: '\>'|true  %}\
    {% assign ot = Variable | Matches: '\bOT\b'|true  %}\
    {% assign punkt = Variable | Matches: '[.]'|true  %}\
    {% assign doppelpunkt = Variable | Matches: '[:]'|true  %}\
    {% assign komma = Variable | Matches: '[,]'|true  %}\
    {% assign semikolon = Variable | Matches: '[;]'|true  %}\
    {% assign unterstrich = Variable | Matches: '\_'|true  %}\
    {% assign hochkomma = Variable | Matches: '["]'|true  %}\
    {% assign paragraf = Variable | Matches: '\§'|true  %}\
    {% assign dollar = Variable | Matches: '\$'|true  %}\
    {% assign prozent = Variable | Matches: '[%]'|true  %}\
    {% assign euro = Variable | Matches: '\€'|true  %}\
    {% assign at = Variable | Matches: '\@'|true  %}\
    {% assign gleich = Variable | Matches: '\='|true  %}\
    {% assign plus = Variable | Matches: '\+'|true  %}\
    {% assign sternchen = Variable | Matches: '\*'|true  %}\
    {% assign raute = Variable | Matches: '\#'|true  %}\
    {% assign pipe = Variable | Matches: '\|'|true %}\
    {% if Variable == "" %}1\
    {% elsif strassebuchstabe != true %}1
    {% elsif fragezeichen == true %}1
    {% elsif ausrufezeichen == true %}1
    {% elsif slash == true %}1
    {% elsif backslash == true %}1
    {% elsif klammer1 == true %}1
    {% elsif klammer2 == true %}1
    {% elsif klammer3 == true %}1
    {% elsif klammer4 == true %}1
    {% elsif klammer5 == true %}1
    {% elsif klammer6 == true %}1
    {% elsif klammer7 == true %}1
    {% elsif klammer8 == true %}1
    {% elsif ot == true %}1
    {% elsif punkt == true %}1
    {% elsif doppelpunkt == true %}1
    {% elsif komma == true %}1
    {% elsif semikolon == true %}1
    {% elsif unterstrich == true %}1
    {% elsif hochkomma == true %}1
    {% elsif paragraf == true %}1
    {% elsif dollar == true %}1
    {% elsif prozent == true %}1
    {% elsif euro == true %}1
    {% elsif at == true %}1
    {% elsif gleich == true %}1
    {% elsif plus == true %}1
    {% elsif sternchen == true %}1
    {% elsif raute == true %}1
    {% elsif pipe == true %}1
    {% else %}0\
    {% endif %}
    1. Wählen Sie im linken Dropdown-Menü in der Baumstruktur Erweiterte Eigenschaften > Postleitzahl aus.
    2. Wählen Sie im mittleren Dropdown-Menü Gleich aus.
    3. Tragen Sie in das rechte Eingabefeld den Wert 1 ein.

    Schritt 5: Aktion einrichten

    Aktion 1

    1. Klicken im Bereich Aktionen auf Neue Aktion.
    2. Wählen Sie im Dropdown-Menü Zurückhalten / Freigeben. Anschließend erscheinen neue Felder in Ihrer Aktion.
    3. Wählen Sie bei Vorgang: im Dropdown-Menü Postleitzahl falsch aus.
    4. Wählen Sie bei Aufträge: im Dropdown-Menü Aktueller Auftrag aus.

    Aktion 2

    1. Klicken im Bereich Aktionen auf Neue Aktion.
    2. Wählen Sie im Dropdown-Menü Farbcodierung. Anschließend erscheinen neue Felder in Ihrer Aktion.
    3. Wählen Sie bei Farbe: im Dropdown-Menü Auftrag zurückhalten in der Farbe Rot aus. Falls Sie in Schritt 1 eine andere Farbe festgelegt haben wählen Sie diese.
    4. Wählen Sie bei Aufträge: im Dropdown-Menü Aktueller Auftrag aus.

    Ihr zweiter Workflow ist nun fertig eingerichtet.

    Workflows testen und Speichern

    Über die Schaltfläche Workflow testen können und sollten Sie nun Ihre Einstellungen anhand eines Testobjekts überprüfen. Testen Sie unbedingt beide Workflows. Nähere Infos hierzu erhalten Sie im Abschnitt Den Workflow testen in unserer Dokumentation zur Workflow-Verwaltung.

    Mit einem Klick auf die Schaltfläche Speichern, sichern Sie Ihren Workflow und schließen die Workflow-Verwaltung. Der Workflow ist nun aktiv und bereit für das erste Ereignis.

    Hinweis: Nach der Einrichtung eines Workflows empfehlen wir Ihnen, das Ereignis einmal manuell auszulösen, um zu sehen, ob der Workflow korrekt funktioniert. Sie erkennen anhand der Statusmeldungen von Windows, ob ein Workflow in die Workflowqueue hinzugefügt wurde.

    Video

    Workflow: Auslieferung nach Zahlung

    In diesem Video erklären wir Ihnen, wie Sie einen Workflow einrichten, der automatisch bezahlte Aufträge ausliefert.