Inhaltsverzeichnis

    Lagerkosten abrechnen

    Ihre Aufgabe/Ausgangslage

    Sie möchten für Ihren Fulfillment-Kunden festlegen, wie die Lagerkosten abgerechnet werden sollen.

    Schritt 1: Abrechnungsartikel anlegen

    Im ersten Schritt müssen Sie für jeden Posten, den Sie separat abrechnen möchten, einen eigenen Abrechnungsartikel anlegen. Abrechnungsposten können (müssen aber nicht) sein:

    • Regalplatz pro m³
    • Regalplatz pro Artikel
    • Palettenplatz pro Platz
    • Wareneingangsplatz pro Artikel
    • Boxenplatz pro Artikel
    Hinweis: Wenn Sie nicht sicher sind, welche Plätze Sie genau abrechnen möchten, lesen Sie am besten erst die gesamte Anleitung und machen Sie sich anschließend einen genauen Plan über die benötigten Artikel.
    1. Legen Sie alle Abrechnungsartikel an, die Sie benötigen. Lesen Sie hierzu: Abrechnungsartikel anlegen.

    Schritt 2: Abrechnung konfigurieren

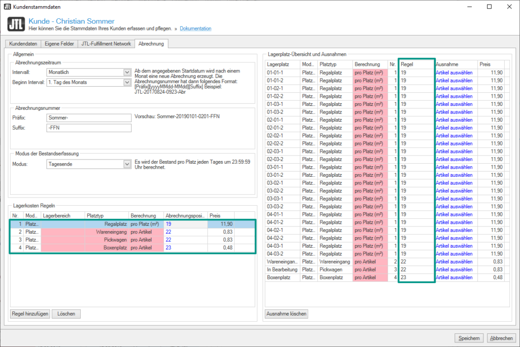
    1. Öffnen Sie in JTL-Wawi im Bereich Kunden die Kundenstammdaten für Ihren Kunden. Klicken Sie anschließend auf die Registerkarte Abrechnung.

    Allgemeine Regeln festlegen

    Im Bereich Lagerkosten-Regeln können Sie zunächst allgemein festlegen, wie Lagerkosten berechnet werden sollen. Ziel ist es hierbei, für jeden Lagerplatz, der von Ihrem Kunden genutzt wird, im Fensterbereich Lagerplatz-Übersicht und Ausnahmen eine Regel hinterlegt zu haben.

    1. Klicken Sie auf die Schaltfläche Regel hinzufügen. Es erscheint ein neuer Eintrag für die Regel.
    2. Wählen Sie z. B. einen Platztyp und die Berechnung für den Platztyp.

    Lagerbereich: Wenn Sie in JTL-WMS mehrere Lagerbereiche eingerichtet haben (siehe Lagerbereiche festlegen), können Sie hier die Regel auf einen einzelnen Bereich beschränken. So können Sie für jeden Lagerbereich (z. B. ein Kühlhaus) je Platztyp verschiedene Preise aufrufen.


    Platztyp: Hier finden Sie alle Platztypen, die JTL-WMS generell anbietet. Nicht jeder Platztyp muss zwangsläufig von Ihnen verwendet werden.


    Berechnung: Hier legen Sie fest, wie genau die Berechnung für diesen speziellen Platztyp aussieht. Die Berechnung kann jeweils pro Platz oder pro Artikel erfolgen. Entweder Sie legen pro Artikel bzw. Platz einen Fixpreis fest, oder Sie berechnen den Preis pro Artikel oder Platz auf Basis von belegter Fläche (pro m²) oder belegtem Volumen (pro m³). Für die Berechnung pro Fläche bzw. Volumen, müssen die Maße der Artikel in den Artikelstammdaten korrekt gepflegt sein.

    1. Wählen Sie nun den Artikel aus, der den Preis der konfigurierten Regel bestimmt. Klicken Sie dazu auf Artikel auswählen.
    2. Navigieren Sie zu Ihrer Abrechnungs-Kategorie und doppelklicken Sie auf den Artikel, der die Lagerkosten für die von Ihnen definierte Regel bestimmt.
    1. Wiederholen Sie diese Schritte für jeden Platz, den Sie dem Kunden zuweisen möchten. Unter Lagerplatz-Übersicht und Ausnahmen sehen Sie, für welche Plätze Sie bereits einen Preis hinterlegt haben.
    Hinweis zum Abrechnungsmodus „Platzpauschale“: Wenn Sie von Ihren Kunden eine Platzpauschale verlangen (siehe Abrechnung festlegen), werden dazu alle Plätze herangezogen, für die Sie hier einen Preis zugeordnet haben.

    Ausnahmen hinzufügen

    Manchmal werden Sie die allgemein aufgestellten Regeln für einzelne Lagerplätze abändern müssen. Z. B. wenn Sie den Preis für bestimmte Lagerplätze anders berechnen möchten.

    1. Klicken Sie dazu im Bereich Lagerplatz-Übersicht und Ausnahmen in der Spalte Ausnahme auf die Schaltfläche Artikel auswählen.
    2. Doppelklicken Sie auf den gewünschten Artikel. Für diesen Platz wird nun ein anderer Preis berechnet.