Inhaltsverzeichnis

    Bestände & Artikelbewegungen prüfen

    Ihre Aufgabe/Ausgangslage

    Sie sind Onlinehändler und sehen in JTL-Wawi Bestände, die Sie überprüfen möchten. Oder Sie möchten die Lagerbewegungen eines Artikels bei Ihrem Fulfillment-Dienstleister nachvollziehen.

    Bestände prüfen

    1. Öffnen Sie in JTL-Wawi den Bereich Artikel und suchen Sie den betroffenen Artikel heraus. Öffnen Sie die Artikelstammdaten mit einem Doppelklick. Unten links finden Sie die Schaltfläche Artikelhistorie.
    2. In der Artikelhistorie finden Sie Aktionen beim Fulfillment-Dienstleister in der Spalte Lager.
    1. Sollten Sie oder Ihr Fulfillment-Dienstleister feststellen, dass die Bestände beider System nicht gleich sind, kann dies mehrere Ursache haben:

    Gründe für ungleiche Bestände:

    1. Sie oder Ihr Fulfillment-Dienstleister mussten ein Backup Ihrer Daten wieder einspielen. Bestellungen von Kunden können nicht rekonstruiert werden, aber Sie können die letzten Bestände und Artikel vom Partner beziehen.

    2. Von Ihnen über das Fulfillment-Lager ausgelieferte Kundenaufträge wurden vom Fulfillment-Dienstleister noch nicht abgerufen. Diese Bestandsungleichheiten erledigen sich beim nächsten Abgleich von selbst.

    1. Sollten sich die Bestände nicht durch das nächste automatische Abgleichsintervall von alleine wieder angeglichen haben, führen beide Seiten bitte einen manuellen Bestandsabgleich durch.

    (Manueller) Bestandsabgleich

    Hierbei werden die Bestände von allen Artikeln, die Sie miteinander ausgetauscht haben, erneut abgeglichen. Der normale JTL-Fulfillment-Abgleich enthält hingegen nur aktuelle Änderungen.

    1. Nehmen Sie dazu beispielsweise telefonisch miteinander Kontakt auf. Stellen Sie sicher, dass das bestandsführende System (d. h. JTL-Wawi beim Fulfillment-Dienstleister) zuerst den manuellen Bestandsabgleich durchführt (Unter Lager > JTL-Fulfillment Network).

    Beim Fulfillment-Dienstleister

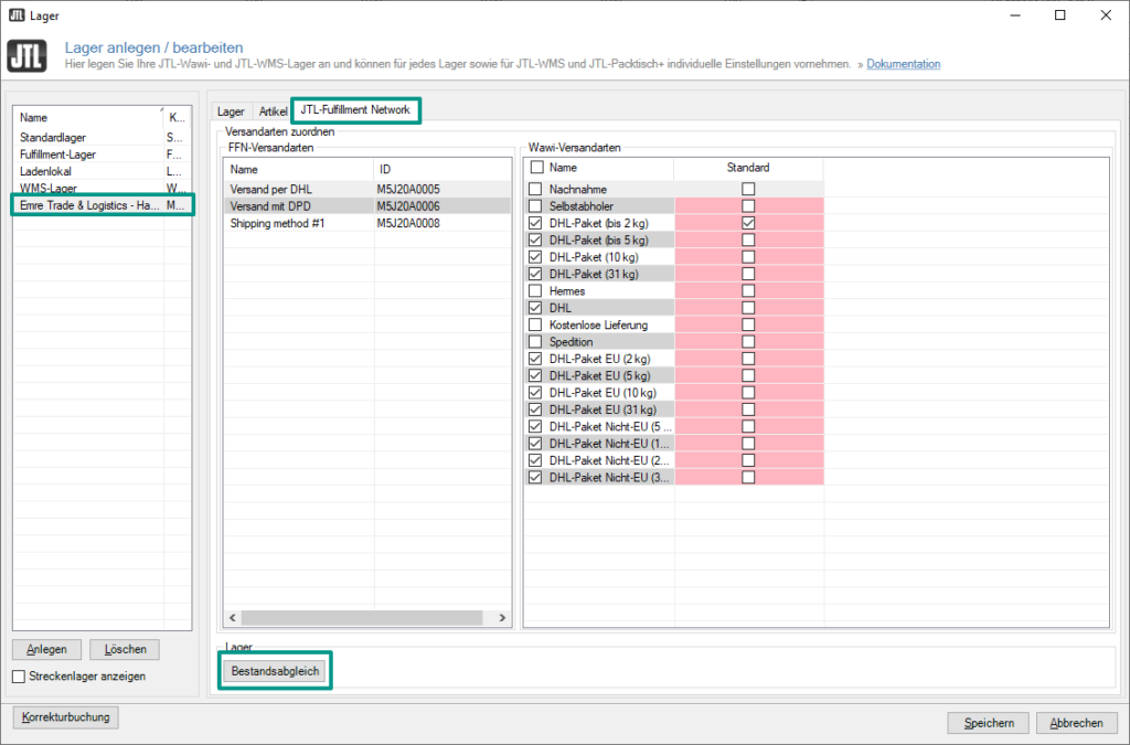
    1. Führen auch Sie dann bei sich einen manuellen Abgleich durch. Wechseln Sie dazu in JTL-Wawi über das Menü Lager > Lager in das Dialogfenster Lager anlegen/bearbeiten. Wählen Sie das Lager Ihres Fulfillment-Dienstleisters aus, wechseln Sie auf die Registerkarte JTL-Fulfillment Network und führen Sie dort ebenfalls einen Bestandsabgleich durch.
    1. Ihre Bestände sollten jetzt wieder synchron sein. Falls nicht, wenden Sie sich bitte an den JTL-Support.