Inhaltsverzeichnis

    Versandarten einrichten

    Ihre Aufgabe/Ausgangslage

    Sie haben als Onlinehändler JTL-Wawi bereits über das JTL-Fulfillment Network mit einem Fulfillment-Dienstleister verknüpft. Um Aufträge über das JTL-Fulfillment Network ausliefern zu können, müssen Sie nun die Versandarten des Fulfillment-Dienstleisters mit Ihren Versandarten verknüpfen.

    Schritt 1: Versandarten anlegen

    1. Erstellen Sie in JTL-Wawi die benötigten Versandarten. Hierbei erstellen Sie idealerweise mindestens eine Versandart je Versandoption, die von Ihrem Fulfillment-Dienstleister angeboten wird. Sollten Sie bereits Versandarten in JTL-Wawi eingerichtet haben, können Sie diese weiter verwenden oder ergänzen. Hier lesen Sie, wie die Anlage von Versandarten funktioniert: Versandarten anlegen
    Hinweis für neu erstellte Versandarten: Sie müssen den Versandarten lediglich einen Namen geben und ggf. die Felder Rechnungstext und Auftragstext ausfüllen, wenn Sie diese in Ihren Formularen verwenden möchten. Alle anderen Felder werden nicht benötigt.
    Hinweis für Aufträge, die von Amazon oder eBay stammen: Achten Sie darauf, dass Ihre Versandart den korrekten Carrier Code enhält. Wenn Ihr Fulfillment-Dienstleister also z. B. mit DHL versendet, muss Ihre Versandart auch den eBay bzw. Amazon Carrier Code „DHL“ haben. Andernfalls kann es passieren, dass die Tracking-ID, die Ihnen von Ihrem Fulfillment-Dienstleister übergeben wird, nicht korrekt an eBay bzw. Amazon übermittelt wird.

    Schritt 2: Versandarten zuordnen

    Das JTL-Fulfillment Network arbeitet mit sogenannten FFN-Versandarten. FFN-Versandarten ermöglichen es Ihnen und Ihrem Fulfillment-Dienstleister, Versandarten aus JTL-Wawi zusammenzufassen. Sobald Sie eine der Versandarten, die mit einer FFN-Versandart verknüpft sind, für den Versand auswählen, wird automatisch die FFN-Versandart an das JTL-Fulfillment Network gesendet und auf Seiten des Fulfillment-Dienstleisters in eine seiner Versandarten übertragen.

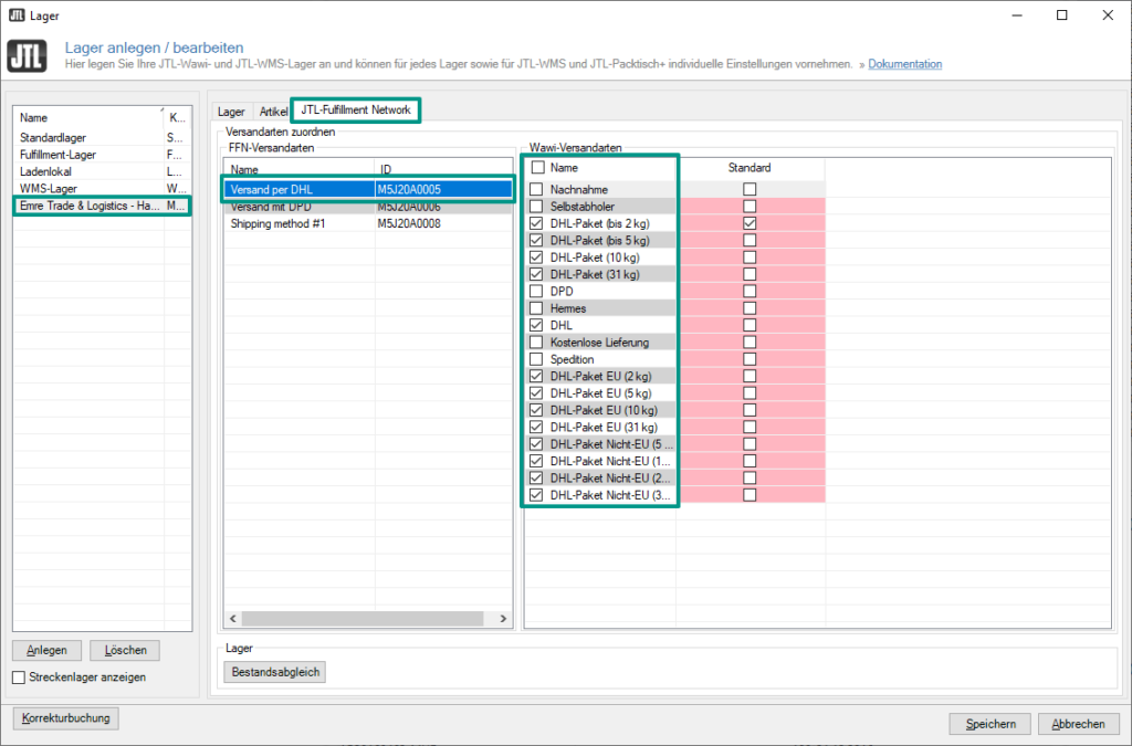
    1. Öffnen Sie über das Menü Lager > Lager das Dialogfenster Lager anlegen/bearbeiten.
    2. Wählen Sie das Lager Ihres Fulfillment-Dienstleisters in der Lagerliste aus und wechseln Sie in die Registerkarte JTL-Fulfillment Network.
    3. Unter FFN-Versandarten sehen Sie die Versandarten, die Ihnen Ihr Fulfillment-Dienstleister zugewiesen hat. Markieren Sie eine der Versandarten.
    4. Aktivieren Sie anschließend unter Wawi-Versandarten alle Versandarten, die dieser FFN-Versandart zugeordnet werden sollen. Markieren Sie außerdem eine der Versandarten in der Spalte Standard, um festzulegen, welche Versandart in JTL-Wawi standardmäßig ausgewählt wird, wenn diese FFN-Versandart vom Fulfillment-Dienstleister übergeben wird.
    1. Wiederholen Sie diese Schritte für alle anderen FFN-Versandarten, die Ihnen Ihr Fulfillment-Dienstleister zur Verfügung gestellt hat.
    2. Speichern Sie Ihre Einstellungen über die Schaltfläche Speichern.