Inhaltsverzeichnis

    Videos

    JTL-ShippingLabels für DHL

    In diesem Video erklären wir Ihnen, wie Sie in JTL-ShippingLabels für DHL einrichten.

    Einstellungen für Warenpost

    In diesem Video sehen Sie, wie Sie JTL-Wawi konfigurieren müssen, um die Warenpost zu verwenden.

    Einstellungen für Filial-Routing

    In diesem Video sehen Sie die Einstellungen für das Filial-Routing von DHL.

    Personalisierte Labels

    In diesem Video sehen Sie, wie Sie personalisierte Labels für DHL erstellen.

    Hinweis: Die aktuelle Anbindung DHL Versenden 3.0 wird am 31.05.2026 abgeschaltet. Bitte verwenden Sie die neue Anbindung DHL Versenden 4.0 und folgen Sie dem Guide auf der Seite: JTL-ShippingLabels für DHL Paket / DHL Versenden 4.0 einrichten

    JTL-ShippingLabels für DHL Paket / DHL Versenden 3.0 einrichten

    Ihre Aufgabe/Ausgangslage

    Sie versenden Ihre Pakete bereits über DHL oder planen dies zu tun. Unter anderem verkaufen Sie Artikel, die erst ab einem bestimmten Alter erworben werden können. Dazu möchten Sie die Altersichtprüfung, die von DHL angeboten wird, verwenden und eine entsprechende Versandart „DHL Paket / Ab 18“ anlegen.

    Einrichtung DHL-Paket über DHL Versenden 3.0

    Aktivierung von JTL-ShippingLabels: Um JTL-ShippingLabels zu nutzen, müssen Sie JTL-ShippingLabels im JTL-Kundencenter einmalig aktivieren. Das hilft JTL, Supportanfragen zu JTL-ShippingLabels wesentlich effizienter zu bearbeiten. Zum Thema: JTL-ShippingLabels aktivieren.

    DHL Paket ist ein Versandservice der DHL-Gruppe und bietet Versanddienstleistungen für Privat- und Geschäftskunden an. Als Geschäftskunde haben Sie je nach Paketaufkommen unterschiedliche Staffelpreise und die Versandabwicklung mit Paketnachverfolgung und Etikettendruck verläuft üblicherweise über das Geschäftskundenportal von DHL. Mehr Informationen zu DHL hier: Zur Website von DHL Paket

    Schritt 1: Einstellungen im DHL Geschäftskundenportal

    Voraussetzungen
    • Sie haben bereits ein DHL Geschäftskundenkonto.
    • Sie haben bereits einen gültigen DHL Geschäftskundenvertrag.
    • Sie besitzen eine gültige JTL-ShippingLabels Lizenz.
    Hinweis: Falls Sie noch keinen gültigen Vertrag besitzen, können Sie diesen ab einer Gesamtsumme von 200 nationalen und/oder internationalen Paketen im Jahr abschließen. Klicken Sie dazu auf den Link DHL Kunde werden.

    Neuen Benutzer einrichten

    1. Legen Sie in Ihrem DHL-Geschäftskundenportal einen neuen Benutzer an. Klicken Sie dazu auf Ihren Namen und wählen Sie in dem Dropdown-Menü Benutzer verwalten.
    1. Klicken Sie auf die Schaltfläche Neuen Benutzer anlegen.
    1. Füllen Sie die Eingabefelder aus, wählen Sie bei Benutzertyp im Dropdown-Menü Systembenutzer und weisen Sie bei Berechtigungen dem Nutzer die Rechte „Retoure“ und „Versenden“ zu.
    Hinweis: Notieren Sie sich „Benutzername / Passwort“ des neuen Benutzers. Die Zugangsdaten werden Sie später zum Aktivieren von JTL-ShippingLabels in JTL-Wawi eintragen.

    Abrechnungsnummer: Als DHL-Kunde finden Sie Ihre DHL-Abrechungsnummern in der Übersicht Ihrer Vertragspositionen unter: Ihr Name >  Vertragsdaten. Wenn Sie mehrere Services gebucht haben, finden Sie für jede gebuchte Dienstleistung eine eigene Abrechungsnummer.

    Druckeinstellungen anpassen

    Stellen Sie als nächstes das Etiketten-Layout im Geschäftskundenportal ein. Um einen reibungslosen Ausdruck der Versandetiketten zu gewährleisten, müssen Sie im DHL-Geschäftskundenportal die richtige Etikettengröße für den neuen Benutzer einstellen.

    1. Klicken Sie in Ihrem DHL-Geschäftskundenportal auf Paket & Waren und wählen Sie im Dropdown-Menü  Einstellungen > Allgemeine Einstellungen.
    1. Wählen Sie in dem Dropdown-Menü das für Sie passende Format aus.
    Hinweis: Es kann vorkommen, dass die Einstellung erst nach mehreren Stunden übernommen wird.

    Schritt 2: DHL an JTL-Wawi anbinden

    1. Öffnen Sie über das  Menü  Versand > JTL-ShippingLabels das Dialogfenster Versanddienstleisterkonten mit JTL-ShippingLabels verknüpfen. Hier legen Sie ein Benutzerkonto für DHL Versenden 3.0 an.
    2. Geben Sie Ihrem Konto einen prägnanten Namen und wählen Sie im Dropdown-Menü bei Versandschnittstelle: DHL Versenden 3.0.
    3. Geben Sie Ihre Zugangsdaten des DHL-Benutzers ein, den Sie in Schritt 1 angelegt haben. Wenn Sie eine Zahlung per Nachnahme ermöglichen möchten, hinterlegen Sie hier Ihre Bankdaten und die von DHL erhobene Überweisungsgebühr.

    Bereich A: Benutzerkonten

    Konto anlegen: Fügt ein neues Konto hinzu.


    Löschen: Löscht ein markiertes Konto aus der Liste. Dies ist nur möglich, wenn dieses Konto mit keiner Versandart verknüpft ist.


    Ausnahme für Firma hinzufügen: Falls Sie in JTL-Wawi mehr als eine Firma pflegen, können Sie für einzelne Firmen eigene Konfigurationen hinterlegen. Das kann Sinnvoll sein, wenn zum Beispiel je nach Firma verschiedene Benutzerkonten bei den Versanddienstleistern verwendet werden sollen.

    Bereich B: Allgemein

    Name: Hier geben Sie den Namen für dieses Benutzerkonto ein. Es bietet sich an, diesen nach Versanddienstleister und Nutzung zu wählen, zum Beispiel „DHL Retoure“.


    Versandschnittstelle: Hier wählen Sie den Versanddienstleister, dessen Versandschnittstelle Sie verwenden möchten.


    E-Mail-Adresse / Benutzername: Hier geben Sie die Benutzerdaten für den entsprechenden Versanddienstleister ein. Diese Benutzerdaten erhalten Sie direkt vom Versanddienstleister im Rahmen der Benutzerkontoerstellung.


    Passwort: Hier geben Sie das zum Benutzernamen / zur E-Mail-Adresse gehörige Passwort ein.


    Genutzt für: Hier geben Sie an, ob das Konto für Versandetiketten, die Sendungsverfolgung oder Retouren verwendet werden soll. Je nach Dienstleister stehen nicht alle Möglichkeiten zur Verfügung.


    Abrechnungsnummer (nur DHL Versenden / DHL Express): Hier geben Sie Ihre DHL-Abrechnungsnummer ein.


    Internationale Abrechnungsnummer (nur DHL Versenden / DHL Express): Hier geben Sie Ihre DHL-Abrechnungsnummer für den internationalen Versand ein.

    Bereich C: Absender

    Dieser Bereich ist nur für Versandetiketten mit DHL Versenden, DHL Express, Internetmarke und UPS verfügbar.

    Hier legen Sie fest, welche Absenderadresse auf dem Versandlabel angezeigt wird. Zur Auswahl stehen die in JTL-Wawi hinterlegte Firmenadresse, Lageradresse oder eine eigene Adresse, die Sie hier direkt eingeben können.

    Bereich D: Zusatz

    Dieser Bereich ist nur für Versandetiketten mit UPS verfügbar.

    Kundennummer: Hier geben Sie Ihre Kundennummer ein, die Sie erhalten, sobald Sie einen Vertrag mit UPS haben.


    API-Token: Hier geben Sie den API-Token ein, den Sie bei UPS beantragen können, sobald Sie eine Kundennummer haben.

    Lesen Sie zu diesem Bereich bitte auch die Dokumentation zur Einrichtung von JTL-ShippingLabels für UPS.

    Bereich E: Nachnahme

    Dieser Bereich ist nur für Versandetiketten mit DHL Versenden und DHL Express verfügbar.

    Hier geben Sie die Bankdaten ein, auf die das per Nachnahme bezahlte Geld überwiesen werden soll.

    Überweisungsgebühr: Wenn Sie Intraship nutzen, lassen Sie den Betrag 0 stehen, denn die DHL-Schnittstelle fügt die Gebühr automatisch hinzu. Wenn Sie Versenden nutzen, geben Sie den Betrag ein, den DHL Ihnen für den Service Nachnahme berechnet.

    Hinweis: Sie haben bei DHL die Möglichkeit, einen von Ihren Firmendaten abweichenden Absender oder Ihre Lageranschrift zu hinterlegen. Dies geschieht im jeweiligen Benutzerkonto unter dem Punkt Absender.

    Absender aus Portal übernehmen: Sie haben bei DHL die Möglichkeit unter Versenden > Adressbuch Ihre Absenderadresse zu hinterlegen, beispielsweise für Retouren. Für diese Adresse müssen Sie eine Referenz festlegen.

    Diese Referenz tragen Sie in JTL-ShippingLabels in Ihrem Benutzerkontounter Absenderreferenz ein, wenn Sie die Option Aus Portal übernehmen wählen.

    Hinweis: Die Absenderreferenz in JTL-ShippingLabels und im DHL Geschäftskundenkonto müssen übereinstimmen, sonst kann DHL nicht auf die Adresse zugreifen.
    1. Öffnen Sie über das  Menü  Versand > Versandarten das Dialogfenster Eigene und automatisch erstellte Versandarten bearbeiten. Aus unserem Beispiel können Sie die Versandart DHL Paket / ab 18 erkennen:

    A: Eigene Versandarten

    Anlegen / Bearbeiten: Die Schaltflächen öffnen das Fenster Versandart bearbeiten. Dort können Sie eine neue Versandart definieren oder eine Bestehende bearbeiten. Zum Dialogfenster: Versandart bearbeiten


    Aktivieren / Deaktivieren / Status: Über die Schaltfläche setzen Sie den Status der Versandart. Aktive Versandarten werden in JTL-Wawi überall dort zur Auswahl angeboten, wo Sie eine Versandart auswählen können, z.B. in der Eingabemaske eines Auftrags. Deaktivierte Versandarten werden rot makiert und bleiben in Ihrer Konfiguration vollständig erhalten, ohne für den aktuellen Versandbetrieb herangezogen zu werden. Über das Auswahlmenü Status (oben rechts) können Sie die Anzeige Ihrer Versandarten außerdem filtern. Es könnte sich z.B. für Sie lohnen, sowohl häufig wie auch seltener verwendete Versandarten anzulegen und die alltägliche Verwendung dann über den Status zu steuern. Mit Bestellungen verbundene Versandarten können außerdem nicht gelöscht, sondern lediglich deaktiviert werden.


    Löschen: Wenn Sie eine eigene Versandart löschen, wird sie aus der Liste entfernt und steht zukünftig in JTL-Wawi nicht mehr zur Auswahl bereit. Versuchen Sie eine Versandart zu löschen, die bereits mit Bestellungen verbunden ist, wird diese lediglich deaktiviert, nicht aber gelöscht.

    B: Automatisch erstellte Versandarten

    Entspricht eigener Versandart: Tabellenspalte, die Sie editieren können. Bei Klick auf die rosafarbene Zelle öffnet sich ein Auswahlmenü, über das Sie der automatisch erstellten Versandart eine Ihrer eigenen Versandarten manuell zuweisen können. Denn nur im Wortlaut identische Versandarten können automatisch verknüpft werden, alle unterschiedlich-lautenden Versandarten müssen - sofern gewünscht - manuell verknüpft werden.


    In eigene Versandarten übernehmen: Wenn Sie noch keine passende eigene Versandart angelegt haben, können Sie alternativ eine automatisch angelegte Versandart auch direkt in die eigenen Versandarten übernehmen und ggf. um fehlenden Informationen ergänzen. Nach der Konvertierung ist die Versandart für JTL-Wawi nicht mehr unbekannt und wird ab sofort in der oberen Tabelle unter Eigene Versandarten geführt und stehen in der Auftragsmaske unter Erstellen und Bearbeiten zur Verfügung.


    Löschen: Auch automatisch erstellte Versandarten können Sie löschen. Dies kann sinnvoll sein, wenn Sie eine eigene Versandart im Wortlaut angepasst haben und die Versandart inzwischen automatisch erkannt wird. Oder auch, wenn die Versandart für Ihren Versandhandel irrelvant geworden ist.

    1. Sie können nun eine neue Versandart hinzufügen oder eine bestehende Versandart bearbeiten. Wir markieren unsere Beispiel-Versandart und klicken auf Bearbeiten. Es öffnet sich das Dialogfenster Versandart bearbeiten.
    2. Wählen Sie anschließend im Fensterbereich Verknüpfungen im Auswahlmenü Versanddatenexport: die Menüeinträge Export mit Hilfe von JTL-ShippingLabels und DHL Versenden 3.0.

    A: Bezeichnungen (mehrsprachig)

    Name: Freifeld, indem Sie einen aussagekräftigen Namen vergeben. Wählen Sie den Namen so, dass er für Sie eindeutig beschreibt, welche Bedingungen Waren erfüllen müssen, die für diese Versandart in Frage kommen. Ein Name wie DHL Paket (bis 5kg/ versichert bis 2.500 €) spricht Warengruppen an, die nicht besonders schwer, aber sehr wertvoll sind. Das könnten zum Beispiel medizinische Geräte sein. Eine Versandart DPD Paket (8:30 / Predict) hingegen wäre für Waren vorgesehen, die früh morgens rausgehen sollen und eine stundengenaue Auslieferungszeit benötigen.

    Namen von Versandarten, die aus einer Plattform wie Ihrem Shop-System oder einem Marktplatz automatisch angelegt werden und die Sie konvertiert haben, dürfen Sie in Ihrem Wortlaut nicht ändern.


    Rechnungstext: Dieser Textbaustein wird auf der Rechung ausgegeben. Hier wollen Sie ggf. weniger genaue Eingaben an den Kunden kommunizieren, z.B. Auslieferung mit DHL. Sie können den Rechnungstext konsequenterweise auch in mehreren Sprachen anlegen (Shipping via DHL).


    Auftragstext: Dieser Textbaustein wird auf dem Auftrag ausgegeben. Im Auftrag möchten Sie - vielleicht aus Platzgründen - nur ein Kürzel für die Versandart verwenden, z.B. DHL 5/2.500.


    Sprache: Wenn Sie unterschiedliche Sprachen in JTL-Wawi nutzen, können für den Namen der Versandart sowie für die Rechnungs- und Auftrags-Textbausteine Übersetzungen angelegt werden. Möchten Sie also in andere Länder versenden, haben Sie hier die Möglichkeit, die Drucktexte mehrsprachig auszugeben.

    B: Eigenschaften

    Werte aus diesem Fensterbereich werden nur dann für eine Versandabwicklung herangezogen, wenn Sie einen Sofort-Auftrag anlegen und dort die Versandart manuell zuweisen. In allen anderen Fällen werden relevante Daten aus den Versandkonfigurationen von Shop-System oder Marktplatz automatisiert eingetragen. Hintergrund: Der Kaufvertrag wird mit Ihren Kunden im Shop bzw. im Marktplatz geschlossen. Die dort kommunizierten Versand- und Lieferbedingungen sind gültig. Zu welchen Bedingungen Sie tatsächlich intern versenden ist von dieser Kommunikation nach Außen theoretisch unabhängig.


    Bruttopreis: Hinterlegen Sie hier den Bruttopreis der Versandart für Sofort-Aufträge.


    Zusatzgewicht: Sofern für Ihre Versandart ein Zusatzgewicht anfällt, beispielsweise für die Verpackung, können Sie dieses hier eintragen.


    MwSt: Die zu zahlende Mehrwertsteuer ist abhängig von der Warengruppe, die Sie mit der Versandart verschicken möchten. Versenden Sie zum Beispiel bestimmte Lebensmittel oder Bücher können Sie derzeit einen ermäßigten Steuersatz geltend machen (Stand: 2015 / Angaben ohne Gewähr). Bei Sendungen, die sich aus steuerlich unterschiedlichen Warengruppen zusammensetzen gelten besondere Bedingungen. Erkundigen Sie sich sorgfältig nach den geltenden Bestimmungen und tragen Sie den korrekten Steuersatz hier ein, z.B. 19% = 19,00.


    Versandkostenfrei ab: Wenn Sie Ihren Kunden eine versandkostenfreie Lieferung ab einem bestimmten Bestellwert anbieten, können Sie diesen Grenzwert hier eintragen, z.B. ab einer Bestellhöhe von 50 Euro.


    Priorität: Mit dieser Einstellung können Sie die Prioriät des Versands festlegen. Dabei ist -5 die niedrigste und 5 die höchste Priorität. Pakete, die z. B. früher abgeholt werden, würden die Priorität 5 erhalten, andere Pakete Priorität 4 oder niedriger.


    Verwiegepflicht: Dieses Auswahlmenü ist ausschließlich für JTL-WMS / JTL-Packtisch relevant. Wenn Sie den Eintrag Keine Verwiegepflicht wählen, wird während des Versandprozesses das Gewicht aus den Artikelstammdaten übernommen und automatisiert an die Logistik übergeben. Wählen Sie Verwiegepflicht mit Vorbelegung wird das Gewicht aus den Artikelstammdaten übernommen, kann aber abgeändert werden. Bei Verwiegepflicht ohne Vorbelegung müssen Sie zwingend das Paket wiegen und einen Wert eingeben. Erst dann können Sie bzw. Ihre Mitarbeiter den Versandprozess fortsetzen.

    C: Verknüpfungen

    Versandmail senden: Wenn Sie diese Checkbox aktivieren, wird für abgeschlossene Aufträge (d.h. wenn der dazugehöriger Lieferschein als versendet markiert wird) eine Versandbestätigung per E-Mail verschickt (Dokument "Versandbenachrichtigung" in der Vorlagenverwaltung). In die E-Mail-Vorlage können Sie außerdem eine Tracking-URL zur Sendungsnachverfolgung integrieren (vgl. Fensterbereich D: Tracking).

    Wichtiger Hinweis: Nutzen Sie diese Funktion nur in ausgewählten Fällen und beachten Sie die Bestimmungen von Marktplätzen wie Amazon oder eBay! Beispielsweise sanktioniert Amazon das Zustellen von doppelten Versandbestätigungen. Auch die meisten Shop-Systeme versenden automatisch eine E-Mail als Versandbestätigung, so dass eine zusätzliche E-Mail aus JTL-Wawi heraus nicht wünschenswert wäre.

    Amazon Carrier Code: Das Auswahlmenü enthält eine Liste aller Logistik-Dienstleister wie sie bei Amazon geführt werden. Wählen Sie denjenigen Dienstleister aus, mit dem Sie Ihre Waren im Rahmen dieser Versandart versenden, z.B. DHL.

    Zum Hintergrund: Wenn Aufträge für Amazon abgeschlossen werden (d.h. wenn der dazugehöriger Lieferschein in JTL-Wawi als versendet markiert wird) erwartet Amazon die Bestätigung des Versands unter Angabe des Logistik-Dienstleisters und - sofern bekannt - einer Tracking-ID zur Nachverfolgung der Sendung (vgl. Fensterbereich D: Tracking).


    eBay Carrier Code: Das Auswahlmenü enthält eine Liste aller Logistik-Dienstleister wie sie bei eBay geführt werden. Wählen Sie denjenigen Dienstleister aus, mit dem Sie Ihre Waren im Rahmen dieser Versandart versenden, z.B. DHL service. Zum Hintergrund: Vgl. Amazon Carrier Code.


    Versanddatenexport: Dieses Auswahlmenü listet alle Möglichkeiten des Exports von Versanddaten auf, die für die Zusammenarbeit mit Logistik-Dienstleistern eingesetzt werden können.

    • Kein Versanddatenexport: Es erfolgt standardmäßig keinerlei Export von Versanddaten.
    • Export gemäß Exportvorlage: Wählen Sie diese Option, wenn Sie eine Exportvorlage für den Austausch von Versanddaten mit einem bestimmten Logistik-Dienstleister erstellt haben. Wie Sie Exportvorlagen erstellen erfahren Sie hier: Zur Dokumentation der Versanddatenexportvorlagen
    • Export mit [Schnittstelle]: Lässt eine Schaltfläche erscheinen, die Zugangs zur Konfiguration der ausgewählten Schnittstelle ermöglicht (siehe nächster Punkt).

    Export mit [Schnittstelle]: Klicken Sie auf die Schaltfläche, um die von Ihnen ausgewählte Schnittstelle (vgl. oben: Versandatenexport) zu konfigurieren. Eine ausführliche Dokumentation zu Anbindung gängiger Logistik-Dienstleister wie zum Beispiel DHL, Deutsche Post oder DPD finden Sie hier: Zur Dokumentation von JTL-Shipping.

    D: Tracking

    Tracking-URL [mit Platzhaltern]: Wenn Sie eine Tracking-URL eintragen, wird diese z.B. im Onlineshop (über die E-Mail Vorlagen) oder in JTL-Wawi in den Vorlagen eingebunden. Hier kann entweder zwischen der manuellen Eingabe, dem Sendungsdaten-Import oder auch "keine ID verwenden" gewählt werden. Zum Thema: Sendungsverfolgung einrichten.

    E: Tracking-ID-Einstellungen für WMS-Lager / Packtisch

    Dieser Fensterbereich betrifft ausschließlich Einstellungen für den Verpacken-Prozess über den JTL-Packtisch bzw. das JTL-WMS.

    Tracking-ID Eingabe: Wenn Sie hier wählen, dass eine Tracking-ID hinterlegt werden soll, so wird im Verpacken-Prozess mit JTL-Packtisch bzw. dem JTL-WMS diese ID in einem Pop-Up-Fenster abgefragt.


    Format (Regex): Sie können hier einen regulärer Ausdruck angeben, welchem die eingegebene Tracking-ID (vgl. oben) entsprechen soll. Wenn die eingegebene ID dem Ausdruck nicht entspricht, erscheint eine Fehlermeldung und der Mitarbeiter muss die ID erneut eingeben oder die Eingabe abbrechen. Somit kann verhindert werden, dass falsche Etiketten oder Artikeletiketten gescannt und an den Endkunden als Tracking-ID verschickt werden.


    Text zurechtschneiden von ... bis ...: Barcodes können mehr Informationen beinhalten als JTL-Wawi zur Sendungsverfolgung benötigt. Angaben in diesen Feldern ermöglichen Ihnen daher, beim Scannen der Barcodes die Tracking-ID aus den Gesamtinformationen zu extrahieren. Dies ist beispielsweise bei DPD der Fall und man verwendet hier nur die Zeichen 8 bis 21.

    F: Zahlungsinformation (JTL-Shop 1)

    Kontodaten: Nur noch für JTL-Shop1-Kunden relevant. Bei Fragen wenden Sie sich bitte an den telefonischen Kundendienst von JTL.


    Kreditkarte: Nur noch für JTL-Shop1-Kunden relevant. Bei Fragen wenden Sie sich bitte an den telefonischen Kundendienst von JTL.

    G: Etikettendruck bei Auslieferung

    Etiketten drucken: Wenn Sie diese Checkbox aktivieren, dann erfolgt für Ihre aktuelle Versandart-Konfiguration kein Export von Versanddaten mehr. Das heißt, Angaben im Fensterbereich Verknüpfungen > Versanddatenexport werden nicht herangezogen. Stattdessen werden Adressetiketten gedruckt.


    Rückfrage nach Startposition: Wenn Sie Druckerpapier verwenden, auf welchem z.B. selbstklebende Adressetiketten vorgeprägt sind, und der oberste Bogen noch nicht vollständig verbraucht wurde, können Sie bei einem anstehenden Druckauftrag die Startposition auf dem Bogen angeben. Aktivieren Sie diese Checkbox, wenn Sie im Versandprozess eine entsprechende Rückfrage gestellt bekomen möchten.


    Formular: Dieses Auswahlmenü greift auf die Vorlagenverwaltung von JTL-Wawi zu, in der Sie das Aussehen der Versandetiketten definieren können. Zur Vorlagenverwaltung.

    1. Klicken Sie auf die Schaltfläche DHL Versenden 3.0 konfigurieren. Es öffnet sich das Dialogfenster Versandetikett konfigurieren. Tragen Sie hier die Details Ihrer speziellen Versandkonfiguration ein: Benutzerkonto, Paketmaße, Gewicht sowie Besonderheiten in den Versandbedingungen wie Sperrgut oder Versicherung.
    Hinweis: das von DHL vorgegebene Mindestgewicht beträgt 0,2 kg! Es kann in der Versandart DHL hinterlegt werden. Wenn das Mindestgewicht unterschritten wird, setzt JTL-ShippingLabels automatisch diesen Wert!

    Allgemein

    Produkt

    Produkt: Hier wählen Sie in der Dropdown-Liste das Produkt aus, das Sie versenden möchten, z. B. DHL Pakte, DHL-Paket International etc.


    Abrechnungsnummer: Geben Sie hier Ihre Abrechnungsnummer aus Ihrem Benutzerkonto an.


    Retoure-Abrechnungsnummer: Geben Sie hier Ihre Abrechnungsnummer für Retouren aus Ihrem Benutzerkonto an.

    Zustelloptionen

    Filial-Routing: Aktivieren Sie diese Option, wenn Sie möchten, dass das Paket nach dem zweiten erfolglosen Zustellversuch in die nächstgelegene DHL-Filiale gebracht wird.


    Sperrgut: DHL übernimmt Sperrgut-Lieferungen bis 31,5 kg und 200 cm Länge sowie 360 cm Gurtmaß. Aktivieren Sie diese Checkbox, wenn es sich bei Ihrer Versandart um einen Sperrgut-Transport handeln soll.


    Versandbestätigung: Aktivieren Sie diese Option, wenn eine Versandbestätigung an den Endkunden verschickt werden soll.


    Keine Nachbarschaftszustellung: Aktiviert die Option „Keine Nachbarschaftszustellung“ von DHL. Für diese Option entstehen je nach Tarif zusätzliche Gebühren bei DHL.

    Hinweis: Kontaktieren Sie DHL, um mehr über die einzelnen Zustelloptionen zu erfahren.

    GoGreen: Aktiviert die Option "GoGreen" von DHL und zielt durch geringen Preisaufschlag auf klimaneutralen Versand ab.


    Verpackungsrücknahme:


    Unzustellbarkeitsnachricht: Aktivieren Sie diese Option, wenn Sie wünschen, dass bei Unzustellbarkeit eine Nachricht hinterlassen wird.


    Persönliche Übergabe: Hier können Sie auswählen, ob eine persönliche Übergabe stattfinden muss. Abstelloptionen werden damit von vorneherein ausgeschlossen.


    Nachnahme

    Referenz 1/Referenz 2: Geben Sie hier die Auftragsnummer an, die auf der Überweisung von DHL stehen soll. Sie können über die Schaltfläche  auf den DotLiquid-Editor zurückgreifen und die entsprechenden Informationen aus der Datenbank übernehmen.


    Betragsverteilung: Falls eine Lieferung aus mehr als einem Paket besteht, können Sie hier auswählen, ob der gesamte Nachnahme-Betrag bei Lieferung des ersten Pakets fällig wird oder gleichmäßig auf alle Pakete verteilt werden soll.


    Individueller Versenderhinweis: Hier können Sie einen individuellen Hinweis für den Versender definieren. Sie können über die Schaltfläche  auf den DotLiquid-Editor zurückgreifen und die entsprechenden Informationen aus der Datenbank übernehmen.


    Trasportversicherung: Hier können Sie festlegen, ob der Transport versichert werden soll. Sie können einen individuellen Betrag eingeben oder eine Automatische Berechnung durchführen lassen.


    Beilegeretoure: Aktivieren Sie diese Option, falls Sie möchten, dass bei jeder Auslieferung, die mit der konfigurierten Versandart erzeugt, auch ein Retourenetikett erzeugt wird. Dieses Etikett können Sie direkt der Lieferung beilegen.

    Identitätsprüfung

    Art:  Bei Sendungen mit alterssensiblen Produkten können Sie eine Identitätsprüfung vom DHL-Boten durchführen lassen. Sie können nur eine der beiden Optionen auswählen:

    Alterssichtprüfung: Aktiviert die Option „Alterssichtprüfung“ von DHL.

    Ident-Check: Aktiviert die Option „Ident-Check“ von DHL. Falls in den Kundenstammdaten des Kunden ein Geburtsdatum hinterlegt ist, wird dieses bei Aktivierung der Option Ident-Check mit gegeben. Andernfalls wird nur auf das Mindestalter geprüft.

    Legen Sie über das Dropdown-Menü fest, ob das Mindestaler 16 oder 18 Jahre sein soll.

    Für diese Option entstehen je nach Tarif zusätzliche Gebühren bei DHL.

    Produkt

    Paket national

    Produkt

    Produkt: Hier wählen Sie in der Dropdown-Liste das Produkt aus, das Sie versenden möchten, z. B. DHL Pakte, DHL-Paket International etc.


    Abrechnungsnummer: Geben Sie hier Ihre Abrechnungsnummer aus Ihrem Benutzerkonto an.


    Retoure-Abrechnungsnummer: Geben Sie hier Ihre Abrechnungsnummer für Retouren aus Ihrem Benutzerkonto an.

    Zustelloptionen

    Filial-Routing: Aktivieren Sie diese Option, wenn Sie möchten, dass das Paket nach dem zweiten erfolglosen Zustellversuch in die nächstgelegene DHL-Filiale gebracht wird.


    Sperrgut: DHL übernimmt Sperrgut-Lieferungen bis 31,5 kg und 200 cm Länge sowie 360 cm Gurtmaß. Aktivieren Sie diese Checkbox, wenn es sich bei Ihrer Versandart um einen Sperrgut-Transport handeln soll.


    Versandbestätigung: Aktivieren Sie diese Option, wenn eine Versandbestätigung an den Endkunden verschickt werden soll.


    Keine Nachbarschaftszustellung: Aktiviert die Option „Keine Nachbarschaftszustellung“ von DHL. Für diese Option entstehen je nach Tarif zusätzliche Gebühren bei DHL.

    Hinweis: Kontaktieren Sie DHL, um mehr über die einzelnen Zustelloptionen zu erfahren.

    GoGreen: Aktiviert die Option "GoGreen" von DHL und zielt durch geringen Preisaufschlag auf klimaneutralen Versand ab.


    Verpackungsrücknahme:


    Unzustellbarkeitsnachricht: Aktivieren Sie diese Option, wenn Sie wünschen, dass bei Unzustellbarkeit eine Nachricht hinterlassen wird.


    Persönliche Übergabe: Hier können Sie auswählen, ob eine persönliche Übergabe stattfinden muss. Abstelloptionen werden damit von vorneherein ausgeschlossen.


    Nachnahme

    Referenz 1/Referenz 2: Geben Sie hier die Auftragsnummer an, die auf der Überweisung von DHL stehen soll. Sie können über die Schaltfläche  auf den DotLiquid-Editor zurückgreifen und die entsprechenden Informationen aus der Datenbank übernehmen.


    Betragsverteilung: Falls eine Lieferung aus mehr als einem Paket besteht, können Sie hier auswählen, ob der gesamte Nachnahme-Betrag bei Lieferung des ersten Pakets fällig wird oder gleichmäßig auf alle Pakete verteilt werden soll.


    Individueller Versenderhinweis: Hier können Sie einen individuellen Hinweis für den Versender definieren. Sie können über die Schaltfläche  auf den DotLiquid-Editor zurückgreifen und die entsprechenden Informationen aus der Datenbank übernehmen.


    Trasportversicherung: Hier können Sie festlegen, ob der Transport versichert werden soll. Sie können einen individuellen Betrag eingeben oder eine Automatische Berechnung durchführen lassen.


    Beilegeretoure: Aktivieren Sie diese Option, falls Sie möchten, dass bei jeder Auslieferung, die mit der konfigurierten Versandart erzeugt, auch ein Retourenetikett erzeugt wird. Dieses Etikett können Sie direkt der Lieferung beilegen.

    Identitätsprüfung

    Art:  Bei Sendungen mit alterssensiblen Produkten können Sie eine Identitätsprüfung vom DHL-Boten durchführen lassen. Sie können nur eine der beiden Optionen auswählen:

    Alterssichtprüfung: Aktiviert die Option „Alterssichtprüfung“ von DHL.

    Ident-Check: Aktiviert die Option „Ident-Check“ von DHL. Falls in den Kundenstammdaten des Kunden ein Geburtsdatum hinterlegt ist, wird dieses bei Aktivierung der Option Ident-Check mit gegeben. Andernfalls wird nur auf das Mindestalter geprüft.

    Legen Sie über das Dropdown-Menü fest, ob das Mindestaler 16 oder 18 Jahre sein soll.

    Für diese Option entstehen je nach Tarif zusätzliche Gebühren bei DHL.

    Paket international

    Produkt

    Produkt: Hier wählen Sie in der Dropdown-Liste das Produkt aus, das Sie versenden möchten, z. B. DHL Pakte, DHL-Paket International etc.


    Abrechnungsnummer: Geben Sie hier Ihre Abrechnungsnummer aus Ihrem Benutzerkonto an.


    Retoure-Abrechnungsnummer: Geben Sie hier Ihre Abrechnungsnummer für Retouren aus Ihrem Benutzerkonto an.

    Zustelloptionen

    Sperrgut: DHL übernimmt Sperrgut-Lieferungen bis 31,5 kg und 200 cm Länge sowie 360 cm Gurtmaß. Aktivieren Sie diese Checkbox, wenn es sich bei Ihrer Versandart um einen Sperrgut-Transport handeln soll.


    Versandbestätigung: Aktivieren Sie diese Option, wenn eine Versandbestätigung an den Endkunden verschickt werden soll.


    Premium: Aktiviert die Option „Service Premium" von DHL. Beachten Sie, dass dadurch zusätzliche Kosten entstehen.

    Hinweis: Kontaktieren Sie DHL, um mehr über die einzelnen Zustelloptionen zu erfahren.

    Nachnahme

    Referenz 1/Referenz 2: Geben Sie hier die Auftragsnummer an, die auf der Überweisung von DHL stehen soll. Sie können über die Schaltfläche  auf den DotLiquid-Editor zurückgreifen und die entsprechenden Informationen aus der Datenbank übernehmen.


    Betragsverteilung: Falls eine Lieferung aus mehr als einem Paket besteht, können Sie hier auswählen, ob der gesamte Nachnahme-Betrag bei Lieferung des ersten Pakets fällig wird oder gleichmäßig auf alle Pakete verteilt werden soll.

    Transportversicherung

    Betrag: Hier können Sie festlegen, ob der Transport versichert werden soll. Sie können einen individuellen Betrag eingeben oder eine Automatische Berechnung durchführen lassen.

    Vorausverfügung

    Art: Mit dieser Option können Sie entscheiden, was mit einem Paket passiert, das unzustellbar ist.

    Sie können aus drei verschiedenen Optionen wählen:

    Rücksendung an den Absender nach Ablauf der Pflicht,

    sofortige Rücksendung an den Absender

    Preisgabe des Paketes durch den Absender (entgeltfrei)

    Exportdokumente

    Aktivieren Sie diese Option, wenn für den Export in Nicht-EU-Länder Exportdokumente erstellt werden sollen.


    Exportart: Geben Sie hier die Exportart ein, die Sie mit dieser Versandart versenden. Normalerweise geben Sie hier für Warensendung Sonstiges an.


    Beschreibung: Falls Sie unter Exportart Sonstiges gewählt haben, müssen Sie hier genauer spezifizieren, was Sie versenden, zum Beispiel Verkaufswaren. Hinterlegen Sie die Beschreibung immer auf Englisch. In diesem Fall also „Goods for sale“.


    Rechnungsnummer: Hier können Sie mithilfe des DotLiquid-Editors (Schaltfläche ...) auf Felder in JTL-Wawi zugreifen und beispielsweise die Rechnungsnummer des Auftrags, der zu dem versendeten Paket gehört, hinzufügen.


    Frankatur: Hier können Sie die Frankatur des Pakets einstellen. Über die Frankatur legen Sie fest, welche Kosten Sie und welche Kosten der Empfänger zahlt. Falls Sie nichts auswählen wird von Seiten DHLs automatisch DDU gewählt, bei dem der Empfänger Zölle, Zollabfertigung und Steuern selbst zahlen muss.


    Sendung mit elektronischer Ausfuhranmeldung: Aktivieren Sie diese Option, falls Sie für, die mit dieser Versandart versendeten Sendungen, eine elektronische Ausfuhranmeldung erstellen. Somit wird Ihre Sendung beim Zoll angemeldet. Das Ausfuhrbegleitdokument und die MRN-Nummer erhalten Sie vom Zollamt. Die Anmeldung dafür läuft über Systeme, wie z. B. Atlas beim Zollportal.

    Achtung: Bei einer Lieferung mit einem Warenwert ab 1000 €, müssen Sie diese Funktion verwenden und das Ausfuhrbegleitdokument und die MRN-Nummer der Sendung beilegen.

    Artikelname bevorzugt auf Englisch: Falls Sie Ihre Artikeldaten mehrsprachig pflegen, wird mit dieser Option immer dann der englische Artikelname genommen, wenn dieser vorhanden ist.


    Artikelname automatisch kürzen: Kürzt zu lange Artikelnamen.


    Positionen zusammenfassen: Diese Option fasst für die Ausfuhranmeldung alle Positionen zusammen. Unter Text zusammengefasst können Sie einen Standardtext hinterlegen.

    Retouren

    DHL Retoure Online: Aktivieren Sie diese Option, falls in Ihrem Konto bereits die Retoure Online System (Rosy) freigeschaltet wurde. Diese wird benötigt, um Retourenetiketten über JTL-ShippingLabels zu erzeugen. Kontaktieren Sie ggf. Ihren Ansprechpartner bei DHL für die Freischaltung.


    Benutzerkonto: Geben Sie hier das JTL-Shipping-Benutzerkonto an, über das das Retourenetikett erstellt werden soll.


    Receiver-ID/Empfänger: Geben Sie hier Ihre Receiver-ID von DHL an.


    Etikettentyp: Geben Sie hier an, welchen Typ das Etikett haben soll, in der Regel also Retourenetikett. Sie können zusätzlich einen QR-Code drucken lassen.


    Referenz: Hier können Sie mithilfe von DotLiquid eine Referenz für die Retouren generieren lassen.

    1. Bestätigen Sie Ihre Eingaben zur Schnittstelle mit OK. Schließen Sie im Anschluss auch das Dialogfenster Versandart bearbeiten mit Speichern sowie das Dialogfenster Versandarten verwalten.

    Nachnahme anbieten

    Achtung: Hinterlegen Sie Ihre Bankverbindung im DHL-Geschäftskundenportal, um einen reibungslosen Ablauf bei der Zahlung von Nachnahmebeträgen auf Ihr Konto zu gewährleisten. Setzen Sie außerdem den Haken bei Standardbankverbindung.
    1. Öffnen Sie über das Menü Zahlungen > Zahlungsarten das Dialogfenster Zahlungsarten anlegen. Legen Sie eine neue Zahlungsart mit dem Namen Nachnahme an (sofern dies noch nicht geschehen ist).
    2. Öffnen Sie über das Menü: Versand > JTL-ShippingLabels das Dialogfenster Versanddienstleisterkonten mit JTL-ShippingLabels verknüpfen.
    3. Hinterlegen Sie in Ihrem Benutzerkonto für DHL Versenden 3.0 die Bankdaten bei Nachnahme, auf welche DHL das Geld bei dieser Zahlungsart überweisen soll.
    1. Hinterlegen Sie dieselben Daten ebenfalls im Geschäftskundenportal von DHL. Sie finden die Einstellungen im Bereich Paket & Waren > Einstellungen > Nachnahme.
    1. Öffnen Sie über das Menü Versand > Versandarten das Dialogfenster Eigene und automatisch erstellte Versandarten bearbeiten.
    2. Doppelklicken Sie auf die Versandart, die Sie per Nachnahme ausliefern möchten. Es öffnet sich das Dialogfenster Versandart bearbeiten.
    3. Klicken Sie auf die Schaltfläche DHL Versenden 3.0 konfigurieren. Es öffnet sich das Dialogfenster Versandetikett konfigurieren. Wechseln Sie dort in die Registerkarte Nachnahme.
    4. Geben Sie in den Feldern Anmerkung 1: und Anmerkung 2: eine Referenznummer an und wählen Sie unter Verteilung Nachnahmebetrag: im Dropdown-Menü, wie bei Lieferungen, die aus mehr als einem Paket bestehen, vorgegangen wird.
    Hinweis zur „Nachnahme-Betragsverteilung“: Diese Option greift nur bei der Option Paket hinzufügen. Wenn Sie ein Paket absplitten, bekommt jedes Paket genau den Nachnahme-Beitrag, der dem Warenwert im jeweiligen Lieferschein entspricht.

    • Gesamtbetrag auf 1. Paket: Der Kunde muss nur bei dem Paket einen Nachnahmebetrag zahlen, für das das erste Versandetikett erzeugt wird.
    • Gleichverteilt: Der Nachnahmebetrag wird durch die Anzahl der Pakete geteilt. Der Kunde muss bei jedem Paket den gleichen Betrag zahlen.

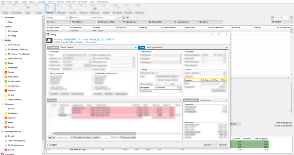
    1. Wechseln Sie in den Bereich Verkauf und öffnen Sie einen Auftrag. Es öffnet sich das Dialogfenster zum ausgewählten Auftrag.
    2. Wählen Sie eine bei Zahlungsart: Nachnahme und bei Versandart: DHL Paket.

    Internationale Nachnahmen

    Wenn Sie Pakete auch international per Nachnahme versenden möchten, müssen Sie in Ihrem Geschäftkundenportal von DHL eine weitere Einstellung vornehmen.

    Hinweis: Beachten Sie die allgemeinen Bedingungen von DHL zum internationalen Versand per Nachnahme.
    1. Melden Sie sich im Geschäftkundenportal von DHL an und navigieren zum Menüpunkt Paket & Waren > Einstellungen > Allgemeine Einstellungen.
    2. Aktivieren Sie im Bereich Druckereinstellungen einrichten unter der Option Internationaler Zahlschein die Checkbox Zusammen mit Zollinhaltserklärung drucken.
    1. Aktivieren Sie außerdem im Bereich Paket & Waren > Einstellungen > Nutzergruppen > Nutzergruppe bearbeiten die Checkboxen Internationalen Nachnahmezahlschein drucken und Zolleinheitserklärung drucken.
    1. Speichern Sie Ihre Einstellungen.

    Absenderlogo auf Versandetikett einbinden

    Zum Einbinden Ihres Logos, benötigen Sie Ihre Absenderreferenz aus dem DHL Geschäftskundenportal.

    1. Melden Sie sich im Geschäftskundenportal von DHL an.
    2. Öffnen Sie Ihr Absenderadressbuch über Paket & Waren > Adressbuch > Absender.
    1. Klicken Sie auf das Stiftsymbol, um den Absender zu bearbeiten. Falls dem Absender schon eine Referenz zugeteilt wurde, finden Sie diese in der Spalte Absenderreferenz.
    1. Tragen Sie im Bereich Basisdaten die Absenderrefferenz ein. Diesen Eintrag brauchen Sie, um in JTL-Wawi die Informationen aus dem Portal übernehmen zu können.
    2. Im Bereich Logo können Sie über die Schaltfläche Ändern ein Logo hochladen, welches auf dem Versandetikett gedruckt wird.
    3. Klicken Sie auf die Schaltfläche Speichern um Ihre Eingaben zu sichern.
    1. Starten Sie JTL-Wawi und wählen Sie Menü: Versand > JTL-Shippinglabels.
    2. Wählen Sie im Bereich Absender die Option Aus Portal übernehmen.
    3. Tragen Sie im Eingabefeld neben Absenderreferenz Ihre Referenz aus dem Geschäftskundenkonto ein.
    Hinweis: Achten Sie bei der Eingabe der Absenderrefferenz auf Groß-und Kleinschreibung, Leerzeichen etc..

    Schritt 3: DHL Paket International

    Hinweis: Eine Auflistung und Informationen zu den aktuell nutzbaren Ländern und Bedingungen für DHL Paket International finden Sie auf den folgenden Seiten von DHL.

    Sendungsarten

    Öffnen Sie über das Menü Versand > Versandarten das Dialogfenster „Eigene und automatisch erstellte Versandarten bearbeiten“ und wählen Sie eine Versandart aus, für welche Sie DHL Versende 3.0 konfigurieren möchten. Im neuen Dialogfenster „Versandetikett“ können Sie zwischen folgenden 3 Sendungsarten (Economy, Premium, Closest Droppoint) wählen. Beachten Sie, dass Sie die Sendungsarten nicht miteinander kombinieren können.

    Economy

    Wenn Sie die Checkbox „Economy“ aktivieren, ist dies der bisherige Standardversand ohne Premium.

    Premium

    Wenn Sie die Checkbox „Premium“ aktivieren, wird die Sendung direkt an den Kunden versendet.

    Closest Droppoint (CDP)

    Wenn Sie die Checkbox „Closest Droppoint“ aktivieren, geben Sie dem Endkunden die Möglichkeit, seine Bestellung an einen zentralen Punkt in seiner Nähe liefern zu lassen.

    Hinweis: Für die Sendungsart Closest Droppoint wird die E-Mail-Adresse des Empfängers benötigt (Übermittlung von Empfängerdaten muss erlaubt sein).

    Exportdokumente

    Sie können Waren auch als DHL Paket International (ehemals Weltpaket) versenden, bei dem Exportdokumente erforderlich sind. Welche Einstellungen Sie dafür vornehmen müssen, lesen Sie in diesem Abschnitt.

    1. Um Waren als DHL Paket International (ehemals Weltpaket) zu versenden, bei denen Exportdokumente erforderlich sind, müssen Sie zwingend folgende Angaben in den Artikelstammdaten hinterlegen: – Herkunftsland (z.B. DE, AT, CH) – Versandgewicht Optional wird auch der TARIC-Code (Zolltarifnummern.de), sofern in den Artikelstammdaten gepflegt, an DHL übergeben.
    2. Gehen Sie in den Bereich Artikel und doppelklicken Sie auf einen Artikel. Es öffnet sich das Dialogfenster Artikelstammdaten.
    3. Wechseln Sie in die Registerkarte Sonstiges.
    4. Tragen Sie bei Herkunftsland: das Land ein. Zum Beispiel CHN für China.
    1. Wechseln Sie in die Registerkarte Allgemein.
    2. Wählen Sie hier die Registerkarte Maße/Gewicht und tragen Sie bei Versandgewicht: das Gewicht ein.
    Hinweis: Das Maximalmaß (Gurtmaß) muss bei Sendungen ins Ausland den Vorgaben von DHL entsprechen!
    1. Öffnen Sie in Menü Versand > Versandarten das Dialogfenster Eigene und automatisch erstellte Versandarten bearbeiten.
    2. Wählen Sie eine Versandart aus und klicken Sie auf die Schaltfläche Bearbeiten. Es öffnet sich das Dialogfenster Versandart bearbeiten.
    3. Klicken Sie auf die Schaltfläche DHL Versenden 3.0 konfigurieren. Es öffnet sich das Dialogfenster Versandetikett konfigurieren.
    4. Wählen Sie die Registerkarte Produkt. und wählen Sie im Dropdown-Menü bei Produkt: DHL Paket International.
    5. Aktivieren Sie die die Checkboxen Exportdokumente und Positionen zusammenfassen. Anschließend wählen Sie dort Ihre Einstellungen.
    Hinweis: Weitere Informationen zu dem Thema Positionen zusammenfassen.

    Service Postal Delivered Duty paid (pDDP)

    Wenn Sie die Checkbox „Postal Delivered Duty paid (pDDP)“ aktivieren, sind die anfallenden Zollgebühren bereits im Kaufpreis integriert. Die Vorteile sind, dass der Endkunde direkt alle Kosten einsehen kann, seine Lieferung durch die beschleunigte Zollabwicklung schneller erhält und keinen weiteren Aufwand hat. Bei dieser Einstellung wird immer die Sendungsart „Premium“ verwendet und jede Position muss zwingend mit einer eigenen Zolltarifnummer aufgeführt sein.

    Hinweis: Die tatsächlichen Zollgebühren werden nach der Lieferung rückwirkend durch DHL an den Händler weitergegeben. Achten Sie daher bei Ihrer Preiskalkulation darauf, dass Sie die momentanen Zollgebühren des jeweiligen Landes berücksichtigen.

    Schritt 4: Drucker einstellen

    Voraussetzungen: Bitte stellen Sie in Ihrer Windows-Systemsteuerung unter Drucker > Druckeinstellungen (im Kontextmenü; Rechtsklick) die verwendete Etikettengröße und evtl. den nichtdruckbaren Bereich ein! Damit die Labelgröße und die Abstände hinterlegt werden können, empfehlen wir Ihnen, den Original-Treiber des Herstellers zu nutzen.

    1. Öffnen Sie über das Menü  Start > Drucker das Dialogfenster Drucker für Benutzer einrichten.
    2. Wählen Sie die Registerkarte JTL-ShippingLabels und klicken Sie auf die Schaltfläche Hinzufügen.
    3. Wählen Sie im Dropdown-Menü DHL Versenden 3.0 und klicken auf Bearbeiten.
    4. In dem Dialogfenster Druckereinstellungen konfigurieren wählen Sie im Dropdown-Menü bei Skalierung: An Druckerrand anpassen ( proportional).
    Hinweis: Skalierung: An Druckerrand anpassen (proprotional) (Empfohlene Hardware + Etiketten: Thermodrucker / Common Label Format 103 x 199*) ‚* vom Druckermodell abhängigen Rollenkern beachten!

    Standarddrucker / Versandetiketten in DIN A 5:

    • Windows Druckertreiber => Format DIN A5 einstellen
    • Windows Druckertreiber => Rand links 23mm einstellen
    • JTL-Wawi => Druckerverwaltung > JTL-ShippingLabels => Skalierung > An Druckrand anpassen (proportional)

    Die notwendigen Druckereinstellungen können abhängig von dem Druckermodell, mit dem Sie arbeiten, variieren.

    Hinweis: Bitte auch den Treiber des Druckers kontrollieren und ggf. ersetzen wenn oben genannte Einstellungen nicht vorzunehmen sind! Soll der Drucker außerdem mit mehreren Papierfächern arbeiten, so können Sie den Drucker in der Windows Systemsteuerung duplizieren und die abweichenden Einstellungen vornehmen.

    Die Versandetiketten können bis zu 24 Stunden nach dem Erzeugen bzw. bis zum Tagesabschluss nachgedruckt werden. Danach wird automatisch eine neue Sendungsnummer vergeben.

    Lösungen anderer Händler bei der Konfiguration spezieller Druckermodelle haben wir hier für Sie zusammengestellt: Zu den herstellerspezifischen Druckereinstellungen.

    Ihr Ergebnis: Sie haben jetzt erfolgreich JTL-ShippingLabels eingerichtet und im Rahmen einer Versandart JTL-Wawi mit DHL Versenden verbunden. Sie sind jetzt bereit zum Ausdruck von Versandetiketten.

    Schritt 5: Mit DHL versenden

    Mehr darüber, wie Sie Aufträge generell ausliefern und wann der Ausdruck der Versandetiketten in JTL-Wawi erfolgt, erfahren Sie in unseren Tutorials zur Versandverwaltung: Einzelne Aufträge ausliefern.

    Wenn Sie JTL-Packtisch+ bzw. JTL-WMS einsetzen, müssen Sie einmalig pro Benutzer die verwendeten Drucker unter Einstellungen > Arbeitsplatz hinterlegen.

    Hinweis: Bei Lieferungen an eine Packstation muss die Postnummer des Kunden im Adresszusatz der Lieferanschrift hinterlegt werden! Wir empfehlen den Einsatz von Workflows, um fehlerhafte Lieferanschriften abzufangen.
    Versandetiketten stornieren Um Versandetiketten zu stornieren, wählen Sie Versandverwaltung > Ordner: Lieferscheine. Markieren Sie einen Lieferschein, dessen zugehörigen Auftrag Sie versucht haben mit JTL-ShippingLabels auszuliefern. Im Fensterbereich Pakete (rechts unten) können Sie das betroffenen Paket markieren und mit Hilfe der rechten Maustaste „Versandetikett stornieren“ auswählen.

    Sie haben Probleme bei der Einrichtung von JTL-Shipping?

    Hier finden Sie eine Auflistung der häufigsten Fehler: Fehlerbehebung JTL-ShippingLabels

    Video

    JTL-ShippingLabels für DHL

    In diesem Video erklären wir Ihnen, wie Sie in JTL-ShippingLabels für DHL einrichten.

    Einstellungen für Warenpost

    In diesem Video sehen Sie, wie Sie JTL-Wawi konfigurieren müssen, um die Warenpost zu verwenden.

    Einstellungen für Filial-Routing

    In diesem Video sehen Sie die Einstellungen für das Filial-Routing von DHL.

    Personalisierte Labels

    In diesem Video sehen Sie, wie Sie personalisierte Labels für DHL erstellen.