Inhaltsverzeichnis

    Vorlagen in JTL-Wawi erstellen

    Ihre Aufgabe/Ausgangslage

    Sie haben bereits ein Vorlagenset in JTL-Wawi angelegt (siehe Vorlagensets erstellen) und möchten nun für dieses Set verschiedene Vorlagen definieren.

    Vorlage erstellen

    Egal wo Sie sich nun befinden haben Sie als Benutzer immer die Möglichkeit, eine Ausgabe anzustoßen. Es werden immer automatisch die passenden Ausgabemittel (Drucken/Faxen/Mailen/Speichern/Exportieren) ermittelt, die Sie dann für die Ausgabe verwenden können. Innerhalb eines Vorlagensets und Ausgabewegs können Sie dementsprechend Vorlagen erstellen.

    1. Markieren Sie das Vorlagenset, dem Sie eine Vorlage hinzufügen möchten.
    2. Klicken Sie auf den rechten Pfeil neben der Schaltfläche Hinzufügen, um eine weitere Vorlagen hinzuzufügen. Sie finden hier nun vier verschiedene Standardvorlagen und haben die Möglichkeit, zwischen vier verschiedenen Vorlagen-Designs auszuwählen. Es besteht die Wahl zwischen Standard, Elegant, Professionell und Einfach. Die Vorlage wird nun in dem gewünschten Design dargestellt, z.B. Elegant für Endkunden.
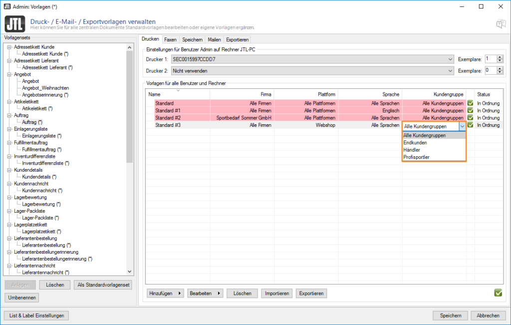
    3. Wählen Sie die über die Spalte Kundengruppe die Kundengruppe aus, für die die Vorlage verwendet werden soll. Bitte beachten Sie dabei, dass Sie für jede Ihrer Kundengruppen eine Vorlage erstellen müssen, falls die Vorlage nicht für Alle Kundengruppen gelten soll.
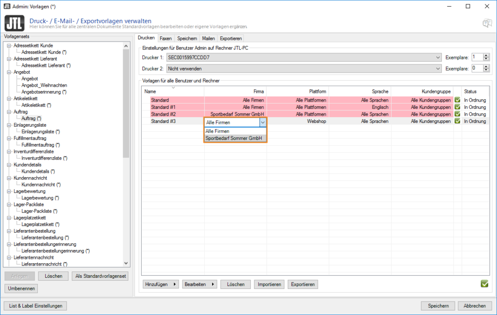
    1. Über die Spalten Plattform und Firma können Sie zudem je nach Plattform und Firma weiter differenzieren, welche Vorlage verwendet werden soll. Auch hier gilt, dass für jede mögliche Kombination eine Vorlage existieren muss.
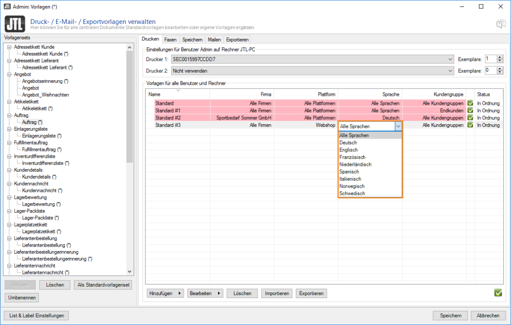
    1. Zusätzlich können Sie über die Spalte Sprache für jede in JTL-Wawi gepflegte Sprache eine eigene Vorlage einstellen. Näheres hierzu finden Sie unter Sprachen.

    Automatische Prüfung

    Ihre angelegten Vorlagen werden automatisch auf eventuell kollidierende Einstellungen geprüft. Wurden beispielsweise zwei Angebotsvorlagen mit identischen Zuordnungen (Firma, Sprache, Kundengruppe) angelegt, wird die zweite Vorlage niemals verwendet, da aufgrund der identischen Zuordnungen immer die erste ermittelt wird. Ist dies der Fall, erscheinen in der Spalte Status und unten rechts entsprechende Hinweise.