Inhaltsverzeichnis

    Berechtigung für Zahlungsabgleich erteilen

    Ihre Aufgabe/Ausgangslage

    Sie sind JTL-Wawi-Administrator und möchten einem anderen Benutzer die Berechtigung erteilen, den Zahlungsabgleich in JTL-Wawi durchzuführen. Dafür soll der Benutzer die Berechtigung erhalten, das Passwort für das Durchführen des Zahlungsabgleichs dauerhaft verschlüsselt aus dem Tresor zu beziehen.
    Hinweis: Benutzer, die zur Durchführung des Zahlungsabgleichs berechtigt sind, können den Zahlungsabgleich immer für alle Bankkonten und Zahlungsanbieter durchführen, die in JTL-Wawi angebunden sind. Es ist nicht möglich, bestimmten Benutzern oder Benutzergruppen den Zugriff auf einzelne Bankkonten oder Zahlungsanbieter zu gewähren oder verweigern.

    Voraussetzungen/Einschränkungen

    Hinweis zur Rollenverteilung: Dieser Guide-Beitrag enthält Schritte für zwei Rollen: JTL-Wawi-Administrator und Benutzer. Im Kapitel Zugriff auf den Tresor zum Zahlungsabgleich gewähren muss zuerst der Benutzer aktiv werden, der die Berechtigung zum Zahlungsabgleich erhalten soll, und danach der JTL-Wawi-Administrator.

    Benutzerrechte zum Zahlungsabgleich in der Rechteverwaltung vergeben

    Im ersten Schritt müssen Sie als JTL-Wawi-Administrator für den Benutzer die allgemeinen Rechte für den Zahlungsbereich freischalten.

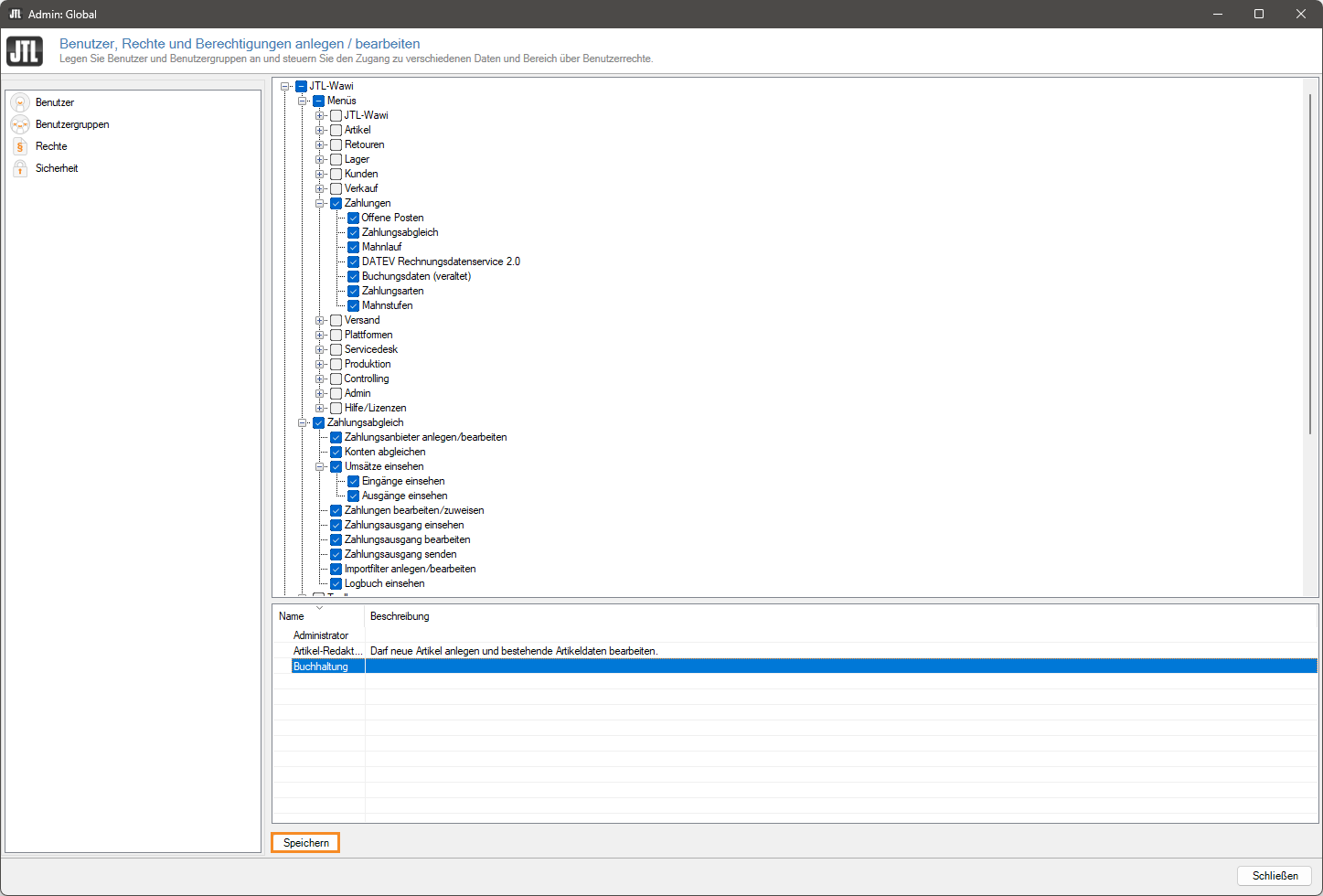
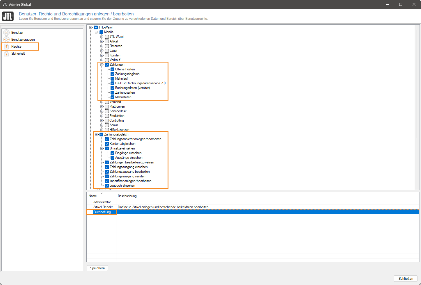
    1. Öffnen Sie über das Menü Admin > Benutzer/Rechte das Dialogfenster Benutzer, Rechte und Berechtigungen anlegen/bearbeiten.
    2. Wählen Sie in der linken Menüstruktur Rechte aus.
    3. Wählen Sie in der untenstehenden Tabelle in der Spalte Name die Benutzergruppe aus, die die Berechtigung für den Zahlungsabgleich erhalten soll. Wählen Sie die Gruppe aus, zu der der Benutzer gehört.
    Hinweis: Alle Benutzer der ausgewählten Benutzergruppe erhalten die Berechtigung zum Zahlungsabgleich. Wählen Sie nur Benutzergruppen aus, in denen alle Benutzer die Berechtigung zum Zahlungsabgleich erhalten dürfen. Lesen Sie hier, wie Sie Benutzergruppen einrichten: Benutzergruppen in JTL-Wawi einrichten.
    1. Aktivieren Sie den Knotenpunkt Toolbar > Zahlungen und alle Rechte in den Knotenpunkten Zahlungen und Zahlungsabgleich, die die Benutzergruppe erhalten soll.
    Hinweis: Aktivieren Sie für den Zahlungsabgleich mindestens die Rechte Zahlungen > Zahlungsabgleich, Zahlungsabgleich > Konten abgleichen und Zahlungsabgleich > Umsätze einsehen.
    1. Klicken Sie auf die Schaltfläche Speichern.

    Sie haben erfolgreich Ihrer Benutzergruppe die Rechte in den Bereichen Zahlungen und Zahlungsabgleich gegeben. Die Benutzergruppe kann jetzt den Bereich Zahlungen in JTL-Wawi einsehen. Wenn Sie Banken als CSV- oder XML-Profil in JTL-Wawi angebunden haben, kann die Benutzergruppe jetzt CSV- oder XML-Dateien importieren. Siehe Kontobewegungen via CSV oder XML in JTL-Wawi importieren

    Wenn Sie Banken via FinTS/EBICS/XS2A oder Zahlungsanbieter wie PayPal angebunden haben, müssen Sie im nächsten Schritt Sie den Benutzer dazu berechtigen, für den Zahlungsabgleich das Passwort verschlüsselt aus dem Tresor zu beziehen.

    Zugriff auf den Tresor zum Zahlungsabgleich gewähren

    Im zweiten Schritt wird dem Benutzer dauerhaft der Zugriff auf den Tresor zum Zahlungsabgleich gewährt. Dazu muss der JTL-Wawi-Administrator einmalig dem Benutzer die Berechtigung gewähren. Wie Sie dabei vorgehen, lesen Sie in diesem Kapitel.

    In diesem Kapitel müssen sowohl der JTL-Wawi-Administrator als auch der Benutzer aktiv werden.

    Hinweis: Dieser Vorgang muss für jeden Benutzer in der Benutzergruppe einzeln durchgeführt werden.

    Als Benutzer: Zahlungsabgleich starten

    Die Schritte in diesem Abschnitt müssen Sie als Benutzer durchführen.

    1. Melden Sie sich in JTL-Wawi als der Benutzer an, der die Berechtigung zur Durchführung des Zahlungsabgleichs erhalten soll.
    2. Öffnen Sie den Bereich Zahlungen über die Schaltfläche Zahlungen.
    3. Klicken Sie auf die Schaltfläche Abgleich starten, um den Zahlungsabgleich zu starten.
    Hinweis: Wenn der erste angelegte Zahlungsanbieter ein CSV- oder XML-Profil ist, öffnet sich zuerst ein Dialogfenster zum Importieren einer CSV- oder XML-Datei. Schließen Sie das Dialogfenster, indem Sie auf die Schaltfläche Abbrechen klicken.
    1. Klicken Sie im neuen Anmeldefenster auf die Schaltfläche PIN aus Tresor beziehen… oder Zugangsdaten aus Tresor beziehen….
    Hinweis: Je nachdem welchen Zahlungsanbieter Sie als erstes in JTL-Wawi angebunden haben, sieht das Anmeldefenster anders aus. Bei Zahlungsanbietern, die über FinTS, EBICs oder Xs2a angebunden sind, heißt die Schaltfläche PIN aus Tresor beziehen…. Bei den Zahlungsanbietern Mollie, Amazon Pay und PayPal heißt die Schaltfläche Zugangsdaten aus Tresor beziehen.

    Als JTL-Wawi-Administrator: Zugriff auf den Tresor genehmigen

    Jetzt übernehmen Sie als JTL-Wawi-Administrator.

    1. Wählen Sie im neuen Dialogfenster Berechtigung für Zahlungsabgleich gewähren im Dropdown-Menü JTL-Wawi Administrator Ihren Benutzernamen aus.
    2. Geben Sie im Feld Passwort Ihr Passwort ein.
    3. Klicken Sie auf die Schaltfläche OK.
    1. Lesen Sie den Hinweis im neuen Dialogfenster Berechtigung erteilen.
    2. Bestätigen Sie den Hinweis, indem Sie auf die Schaltfläche OK klicken.
    3. Der Zahlungsabgleich wird automatisch gestartet. Sie sehen in einem neuen Dialogfenster, dass die Umsätze zugeordnet werden.

    Der Benutzer hat jetzt die Berechtigung, die Passwörter zur Durchführung des Zahlungsabgleichs dauerhaft verschlüsselt aus dem Tresor zu beziehen. Der Abgleich für alle eingebundenen Bankkonten und Zahlungsanbieter wird direkt durchgeführt und die Zahlungsdaten werden in JTL-Wawi geladen. Siehe Zahlungsabgleich durchführen