Inhaltsverzeichnis

    Video

    Hier finden Sie ein Video, wie man Anhänge in Lieferantenbestellungen einbindet.

    XML-Dateianhang für eine Lieferantenbestellung erstellen

    Ihre Aufgabe/Ausgangslage

    Ihr Lieferant erwartet Bestellungen im XML-Format. Sie möchten gerne JTL-Wawi so konfigurieren, dass Sie Lieferantenbestellungen schnell per E-Mail mit angehängter XML-Datei an den Lieferanten versenden können.

    In der Regel wird Ihnen Ihr Lieferant ein bestimmtes Format vorgeben, das die XML-Datei haben muss. Sie müssen unsere Beispiele also entsprechend auf Ihr gewünschtes Format anpassen.

    Schritt 1: XML-Exportvorlage anlegen

    1. Öffnen Sie über das Menü Admin > Druck- / E-Mail- / Exportvorlagen das Dialogfenster Druck- / E-Mail- / Exporvorlagen verwalten.
    2. Markieren Sie den Beleg Einkauf > Lieferantenbestellung und wechseln Sie in die Registerkarte Exportieren.
    3. Klicken Sie auf Hinzufügen > Einfach (XML). Es wird eine neue Vorlage erzeugt.
    1. Doppelklicken Sie zunächst auf den Namen der Vorlage und geben Sie ihr einen aussagekräftigen Namen, z. B. den Ihres Lieferanten.
    2. Wählen Sie dann in der Spalte Lieferant, für welchen Lieferanten Sie die Vorlage anpassen. Dieser Schritt ist natürlich nur notwendig, wenn Sie für verschiedene Lieferanten unterschiedliche Vorlagen benötigen.
    3. Markieren Sie die Vorlage und klicken Sie auf Bearbeiten. Es öffnet sich das Dialogfenster Exportvorlage bearbeiten.
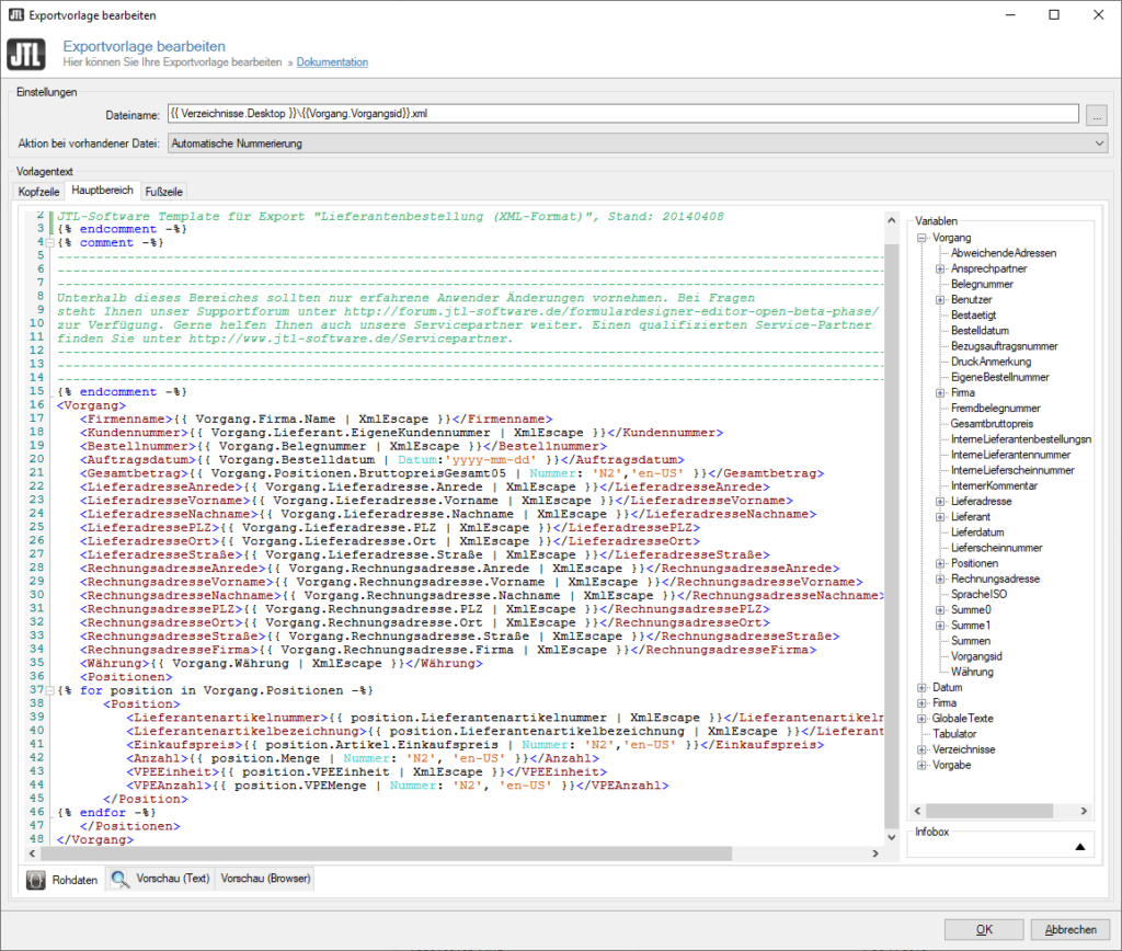
    1. Bearbeiten Sie ggf. die Einstellungen unter Dateiname und Aktion bei vorhandener Datei. Lesen Sie hierzu: Exportvorlagen verwalten.
    2. Unter Hauptbereich können Sie nun den Inhalt der XML-Datei bestimmen. Am besten nehmen Sie hierzu eine Beispieldatei, die Sie von Ihrem Lieferanten erhalten, und passen die Struktur in JTL-Wawi entsprechend an. Über den Variablenbaum auf der rechten Seite können Sie auf eventuell fehlende Variablen zugreifen.
    1. Schließen Sie alle Dialogfenster über die Schaltflächen OK bzw. Speichern.

    Schritt 2: E-Mail-Vorlage anpassen

    Im zweiten Schritt erstellen Sie noch eine E-Mail-Vorlage für den Versand der Bestellung. Dieser Schritt ist optional und kann von Ihnen bei Bedarf auch außerhalb von JTL-Wawi manuell durchgeführt werden.

    1. Wechseln Sie im Dialogfenster Druck- / E-Mail- / Exportvorlagen verwalten in die Registerkarte Mailen.
    2. Fügen Sie eine neue Vorlage hinzu oder bearbeiten Sie die bestehende Vorlage. Schränken Sie ggf. die Verwendung auf einen bestimmten Lieferanten ein.
    3. Markieren Sie anschließend die Vorlage und klicken Sie auf Bearbeiten. Es öffnet sich das Dialogfenster E-Mail-Vorlage bearbeiten.
    1. Lesen Sie bei allgemeinen Fragen, wie Sie die E-Mail gestalten können, das Thema: E-Mail-Vorlagen erstellen.
    2. Klicken Sie im Fensterbereich Anhänge auf die Schaltfläche Hinzufügen und wählen Sie die Option Anhang hinzufügen. Es öffnet sich das Dialogfenster Anhang auswählen.
    1. Wählen Sie die Option Anhang aus Ausgabeprozess und wählen Sie über das Dropdown-Menü die Option Lieferantenbestellung (Lieferantenbestellung) [Export].
    1. Speichern und schließen Sie alle Dialogfenster über die Schaltflächen OK bzw. Speichern. Bei der nächsten Ausgabe einer Lieferantenbestellung wird automatisch eine E-Mail an Ihren Lieferanten mit XML-Anhang versendet.

    Video

    Hier finden Sie ein Video, wie man Anhänge in Lieferantenbestellungen einbindet.